Skip to main content

A framework for calibration evaluation of binary classification models

Project description

A framework for calibration evaluation of binary classification models.


When performing classification tasks you sometimes want to obtain the probability of a class label instead of the class label itself. For example, it might be interesting to determine the risk of cancer for a patient. It is desireable to have a calibrated model which delivers predicted probabilities very close to the actual class membership probabilities. For this reason, this framework was developed allowing users to measure the calibration of binary classification models.

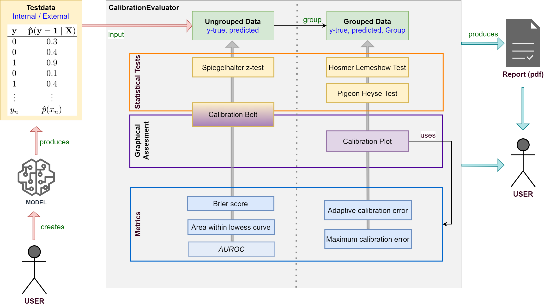
  • Evaluate the calibration of binary classification models with probabilistic output (LogisticRegression, SVM, NeuronalNets ...).
  • Apply your model to testdata and use true class labels and predicted probabilities as input for the framework.
  • Various statistical tests, metrics and plots are available.
  • Supports creating a calibration report in pdf-format for your model.


Image Design

See the documentation for detailed information about classes and methods.

Installation

$ pip install pycaleva

or build on your own

$ git clone https://github.com/MartinWeigl/pycaleva.git
$ cd pycaleva
$ python setup.py install

Requirements

  • numpy>=1.26
  • scipy>=1.13
  • scikit-learn>=1.4
  • matplotlib>=3.8
  • tqdm>=4.66
  • pandas>=2.2
  • statsmodels>=0.14
  • fpdf2>=2.7
  • ipython>=8.24

Usage

  • Import and initialize
    from pycaleva import CalibrationEvaluator
    ce = CalibrationEvaluator(y_test, pred_prob, outsample=True, n_groups='auto')
    
  • Apply statistical tests
    ce.hosmerlemeshow()     # Hosmer Lemeshow Test
    ce.pigeonheyse()        # Pigeon Heyse Test
    ce.z_test()             # Spiegelhalter z-Test
    ce.calbelt(plot=False)  # Calibrationi Belt (Test only)
    
  • Show calibration plot
    ce.calibration_plot()
    
  • Show calibration belt
    ce.calbelt(plot=True)
    
  • Get various metrics
    ce.metrics()
    
  • Create pdf calibration report
    ce.calibration_report('report.pdf', 'my_model')
    

See the documentation of single methods for detailed usage examples.

Example Results

Well calibrated model Poorly calibrated model
Image Calibration plot well calibrated Image Calibration plot poorly calibrated
Image Calibration belt well calibrated Image Calibration belt well calibrated
hltest_result(statistic=4.982635477424991, pvalue=0.8358193332183672, dof=9)
hltest_result(statistic=26.32792475118742, pvalue=0.0018051545107069522, dof=9)
ztest_result(statistic=-0.21590257919669287, pvalue=0.829063686607032)
ztest_result(statistic=-3.196125145498827, pvalue=0.0013928668407116645)

Features

  • Statistical tests for binary model calibration
    • Hosmer Lemeshow Test
    • Pigeon Heyse Test
    • Spiegelhalter z-test
    • Calibration belt
  • Graphical represantions showing calibration of binary models
    • Calibration plot
    • Calibration belt
  • Various Metrics
    • Brier Score
    • Adaptive Calibration Error
    • Maximum Calibration Error
    • Area within LOWESS Curve
    • (AUROC)

The above features are explained in more detail in PyCalEva's documentation

References

  • Statistical tests and metrics:

    [1] Hosmer Jr, David W., Stanley Lemeshow, and Rodney X. Sturdivant. Applied logistic regression. Vol. 398. John Wiley & Sons, 2013.

    [2] Pigeon, Joseph G., and Joseph F. Heyse. An improved goodness of fit statistic for probability prediction models. Biometrical Journal: Journal of Mathematical Methods in Biosciences 41.1 (1999): 71-82.

    [3] Spiegelhalter, D. J. (1986). Probabilistic prediction in patient management and clinical trials. Statistics in medicine, 5(5), 421-433.

    [4] Huang, Y., Li, W., Macheret, F., Gabriel, R. A., & Ohno-Machado, L. (2020). A tutorial on calibration measurements and calibration models for clinical prediction models. Journal of the American Medical Informatics Association, 27(4), 621-633.

  • Calibration plot:

    [5] Jr, F. E. H. (2021). rms: Regression modeling strategies (R package version 6.2-0) [Computer software]. The Comprehensive R Archive Network. Available from https://CRAN.R-project.org/package=rms

  • Calibration belt:

    [6] Nattino, G., Finazzi, S., & Bertolini, G. (2014). A new calibration test and a reappraisal of the calibration belt for the assessment of prediction models based on dichotomous outcomes. Statistics in medicine, 33(14), 2390-2407.

    [7] Bulgarelli, L. (2021). calibrattion-belt: Assessment of calibration in binomial prediction models [Computer software]. Available from https://github.com/fabiankueppers/calibration-framework

    [8] Nattino, G., Finazzi, S., Bertolini, G., Rossi, C., & Carrara, G. (2017). givitiR: The giviti calibration test and belt (R package version 1.3) [Computer software]. The Comprehensive R Archive Network. Available from https://CRAN.R-project.org/package=givitiR

  • Others:

    [9] Sturges, H. A. (1926). The choice of a class interval. Journal of the american statistical association, 21(153), 65-66.

For most of the implemented methods in this software you can find references in the documentation as well.

Project details


Download files

Download the file for your platform. If you're not sure which to choose, learn more about installing packages.

Source Distribution

pycaleva-0.8.2.tar.gz (23.1 kB view details)

Uploaded Source

Built Distribution

If you're not sure about the file name format, learn more about wheel file names.

pycaleva-0.8.2-py3-none-any.whl (24.5 kB view details)

Uploaded Python 3

File details

Details for the file pycaleva-0.8.2.tar.gz.

File metadata

  • Download URL: pycaleva-0.8.2.tar.gz
  • Upload date:
  • Size: 23.1 kB
  • Tags: Source
  • Uploaded using Trusted Publishing? No
  • Uploaded via: twine/5.0.0 CPython/3.10.12

File hashes

Hashes for pycaleva-0.8.2.tar.gz
Algorithm Hash digest
SHA256 3fd086804dd5752daefb5c6e125378d9a0cdde91083df8b9a866828e164b2419
MD5 9e69f367d0dcbc19901b64b8450457d9
BLAKE2b-256 4037a3cccb5e5274c1783a27cd1c4ea6378e315e9c7c4e42887e594be574f981

See more details on using hashes here.

File details

Details for the file pycaleva-0.8.2-py3-none-any.whl.

File metadata

  • Download URL: pycaleva-0.8.2-py3-none-any.whl
  • Upload date:
  • Size: 24.5 kB
  • Tags: Python 3
  • Uploaded using Trusted Publishing? No
  • Uploaded via: twine/5.0.0 CPython/3.10.12

File hashes

Hashes for pycaleva-0.8.2-py3-none-any.whl
Algorithm Hash digest
SHA256 a6b5b8b94c34d56f9555290ce5d14fe976f62180c99011edbbbd8e4d0f844b10
MD5 0364b64530d764ec3e1a90c39aec7285
BLAKE2b-256 6e793c3eacc17a20e64c4f3a28d470ba71f4761d769574a8a47f9915ae6488a9

See more details on using hashes here.

Supported by

AWS Cloud computing and Security Sponsor Datadog Monitoring Depot Continuous Integration Fastly CDN Google Download Analytics Pingdom Monitoring Sentry Error logging StatusPage Status page