Skip to main content

Antares_Launcher to run Antares on a remote linux machine

Project description

Antares Launcher

This program is intended to allow the user to send a list of Antares simulations to a remote Linux machine that can run them using SLURM Workload Manager.

Currently, this program:

  • Is configured to work with Antares studies from version 7.0 through 8.5 (the configuration can be changed in a YAML file).
  • needs a remote UNIX server that uses SLURM Workload Manager.

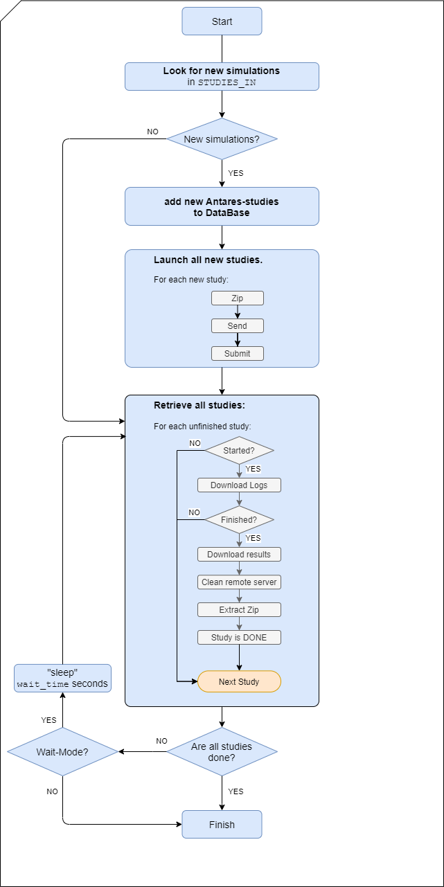
The main workflow diagram is as follows:

Antares Study Launcher

Requirements

See setup.py

Minimum version : python 3.10

Main Python libraries

The following libraries are required to run the application in a production (or staging) environment:

  • paramiko
  • PyYAML
  • tinydb
  • tqdm

To install this library on production, you can run:

pip install Antares-Launcher

Development and Unit Testing

To start developing, you can clone the repository from GitHub and create a Python virtualenv:

cd ~/workspace/
git clone https://github.com/AntaresSimulatorTeam/antares-launcher.git
cd ~/workspace/antares-launcher/
python3 -m venv venv
source venv/bin/activate

To run the unit tests, you need to install:

  • pytest
  • pytest-cov
  • pytest-xdist

To install this library in development mode for testing, you can run:

pip install -e .[test]

Additional dependencies could also be used for development, for instance:

  • black
  • check-manifest
  • isort
  • mypy

Documentation

In this project, we use Sphinx to generate the documentation.

Extra requirements are:

  • m2r
  • recommonmark
  • sphinx
  • sphinx_rtd_theme

Installation

Generation of the binary executable

In order to generate the binary file, execute the following command:

pyinstaller --additional-hooks-dir=antareslauncher/hooks/ -F antareslauncher/main_launcher.py -n Antares_Launcher

In order to generate the binary file of the light version of the launcher (reduced set of options), execute the following command:

pyinstaller --additional-hooks-dir=antareslauncher/hooks/ -F antareslauncher/main_launcher_light.py -n Antares_Launcher_Light

The generated file will be inside the dist directory. Note that pyinstaller does not enable the cross-compilation: e binary file generated on windows can only be expected with the windows OS

Use Antares_Launcher

Run Antares_Launcher

Antares Launcher can be used by running the executable file

By default, the program will:

  • look for a configuration file necessary for the connection named ssh_config.json. If no value is given, it will look for it in default location with this order:
    • 1st: current working directory
    • 2nd: $HOME/antares_launcher_settings/ssh_config.json
    • 3rd: default configuration (json file embedded in the data directory if present).

A default ssh_config.json file can be found in this repository in the ./data directory of the project

  • look for an rsa-private ssh-key to access to the remote server. The path of the key is specified in the ssh_config.json file

  • look for a directory containing the Antares studies to be run on the remote machine named STUDIES-IN.

  • put the results in the directory named FINISHED

  • create a directory LOGS that contains the logs of the programs and several directories containing the three log files specific of each simulation.
    Currently antares_launcher uses a specific configuration attached to the specific setting of data/launchAntares-${SCRIPT-VERSION}.sh

Get the how-to

Antares_Launcher --help

will show how to use the program.

SLURM script on the remote machine

In order to submit new jobs to the SLURM queue manager, Antares_Launcher launches a bash-SLURM script the name of the script is set in data/configuration.yaml. If Antares_Launcher fails to find this script an exception will be raised and the execution will stop.

The specification of the script can be found in the class SlurmScriptFeatures in the module antareslauncher.slurm_script_features.py. See Deploy Antares Launcher for specific values.

Useful commands

Since the addition of the Makefile to the project, one can now easily set a virtual environment, install requirements, generate binary file, run tests, generate the doc and deploy it...

At the root of the directory, all the available commands can be seen with typing: make

Antares Study Launcher

If for example, you would like to run the test, a simple make test will do the trick

Antares Study Launcher

Useful commands

Run unit tests:

pytest -v tests/

Run unit tests with code coverage:

pytest --cov=antareslauncher --cov-report=term-missing --cov-report=html --cov-branch tests/
open htmlcov/index.html

Deploy Antares Launcher

Installation on the remote server

In order to be able to accept jobs from Antares_Launcher, the remote machine needs to be ready: the binaries and script expected by Antares_Launcher need to be installed and the required ssh-public-keys need to be added to the authorizedkeys file of the account of the remote server.

Things to do

  • launchAntares-${SCRIPT-VERSION}.sh should be copied to the remove server and ist path should be set in data/configuration.yaml

  • Install the Antares solver binary antares-x.x-solver on the remote server. set its installation path in launchAntares-${SCRIPT-VERSION}.sh

  • The R Xpansion script, data/XpansionArgsRun.R, has to be copied to the remote server and its path should be set in launchAntares-${SCRIPT-VERSION}.sh.

Important notice

The users currently copy the executable every time they need to use it. This is not practical, an alternative should be developed.

Installation of R packages on the remote server

In order to correctly install or update packages to be used on the remote server the Rrepositories and installation-destination need to be set.

The launchAntares-${SCRIPT-VERSION}.sh set the variable where the Rlibraries are installed runtime, no need to create a .Renviron file.

Project details


Download files

Download the file for your platform. If you're not sure which to choose, learn more about installing packages.

Source Distribution

antares_launcher-1.4.7.tar.gz (7.6 MB view details)

Uploaded Source

Built Distribution

If you're not sure about the file name format, learn more about wheel file names.

antares_launcher-1.4.7-py3-none-any.whl (54.9 kB view details)

Uploaded Python 3

File details

Details for the file antares_launcher-1.4.7.tar.gz.

File metadata

  • Download URL: antares_launcher-1.4.7.tar.gz
  • Upload date:
  • Size: 7.6 MB
  • Tags: Source
  • Uploaded using Trusted Publishing? No
  • Uploaded via: twine/6.1.0 CPython/3.13.7

File hashes

Hashes for antares_launcher-1.4.7.tar.gz
Algorithm Hash digest
SHA256 66e80de386210150302609f20062704b2d374b2e3d700184dba7b149a30ccd74
MD5 ce76b9b345989ca46f123a37156a74a4
BLAKE2b-256 fb0400941f4db7521248f1ab771067d281b836c51f33cfe29692ceb7f2ac49fe

See more details on using hashes here.

File details

Details for the file antares_launcher-1.4.7-py3-none-any.whl.

File metadata

File hashes

Hashes for antares_launcher-1.4.7-py3-none-any.whl
Algorithm Hash digest
SHA256 dc974a43c200c0d51d443fd82db2b50230c3807e5435272a17d9a5fe8f2474d1
MD5 c1c3d0e8eddbe06460199637972ebade
BLAKE2b-256 25c8c92a061c0e5da0763b35192fc890b035b998d58ea6bc1ef84cbc1affbbf0

See more details on using hashes here.

Supported by

AWS Cloud computing and Security Sponsor Datadog Monitoring Depot Continuous Integration Fastly CDN Google Download Analytics Pingdom Monitoring Sentry Error logging StatusPage Status page