Skip to main content

A real-time translation tool using Whisper & Opus-MT

Project description

Live-Translation

A real-time speech-to-text translation system built on a modular server–client architecture.

Build PyPI License Python >= 3.11
Architecture WebSocket Audio Streaming Codec
Last Commit Issues Stars
Code Style: ruff codecov
Client Examples Node.js Browser JS C# Go Kotlin/Android
Powered by Opus-MT Powered by Whisper Made with Python


Demos

NOTE: This project is not meant to be a plug-and-play translation app for web browsers. Instead, it serves as a foundational enabler for building real-time translation experiences.

🌐 Browser Client Experience

A javascript example client for the live translation server

See Under the Hood

Browser-Client Demo

🪛 Under the Hood

On the left, the live translation CLI server

On the right, the live translation CLI client

For a deeper dive into more ways to use live translation server and clients, see the Usage section

Server-Client Demo

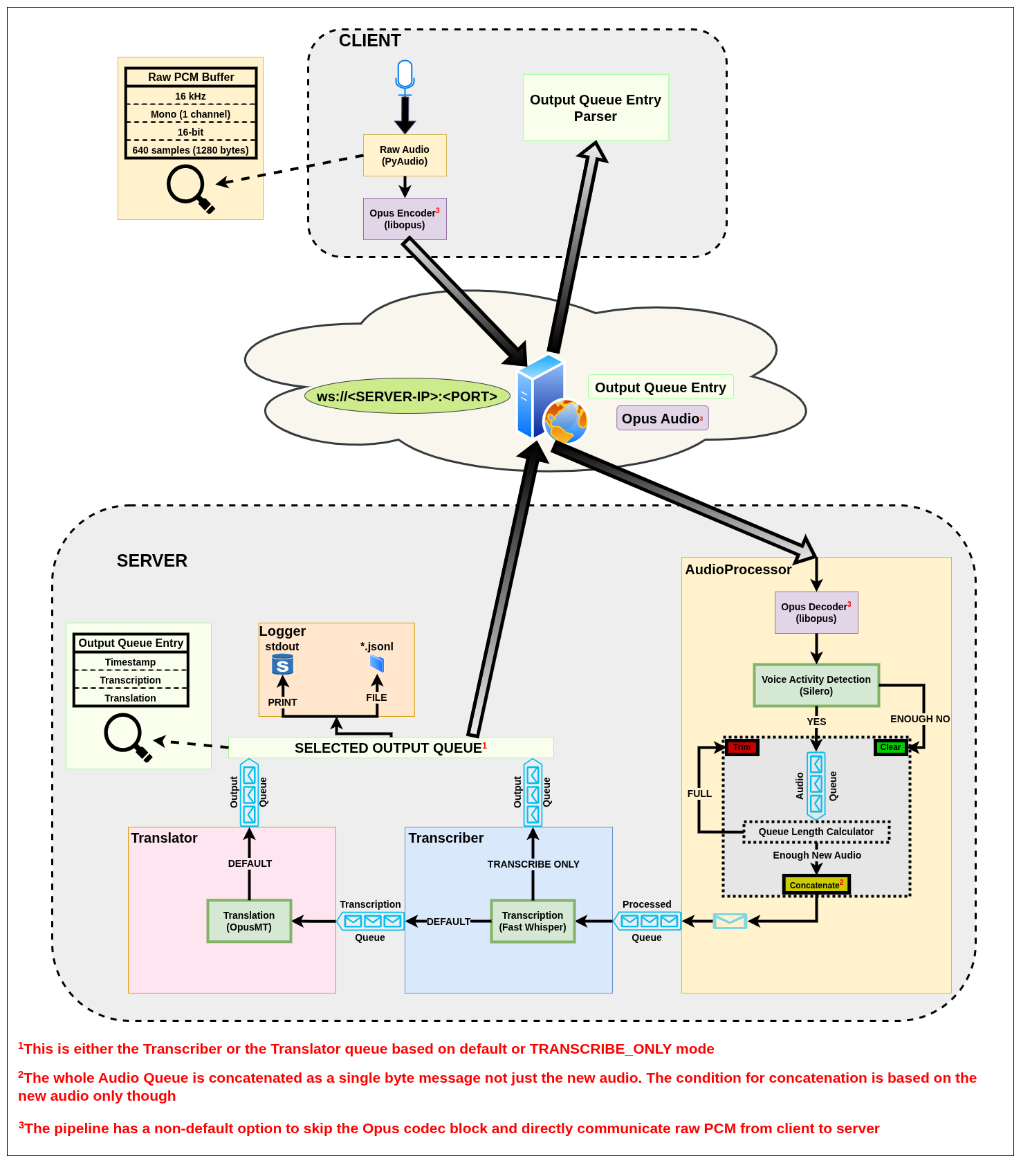
👷🏼‍♂️ Architecture Overview

The diagram ommits finer details

Architecture Diagram

⭐ Features

  • Real-time speech capture using PyAudio
  • Voice Activity Detection (VAD) using Silero for more efficient processing
  • Speech-to-text transcription using OpenAI's Whisper
  • Translation of transcriptions using Helsinki-NLP's OpusMT
  • Full-duplex WebSocket streaming between client and server
  • Audio compression via Opus codec support for lower bandwidth usage
  • Multithreaded design for parallelized processing
  • Optional server logging:
    • Print to stdout
    • Save transcription/translation logs to a structured .jsonl file
  • Designed for both:
    • Simple CLI usage (live-translate-server, live-translate-client)
    • Python API usage (LiveTranslationServer, LiveTranslationClient) with Asynchronous support for embedding in larger systems

📜 Prerequisites

Before running the project, you need to install the following system dependencies:

Debian

  • PortAudio (for audio input handling)
    sudo apt-get install portaudio19-dev
    

MacOS

  • PortAudio (for audio input handling)
    brew install portaudio
    

📥 Installation

(RECOMMENDED): install this package inside a virtual environment to avoid dependency conflicts.

python -m venv .venv
source .venv/bin/activate

Install the PyPI package:

pip install live-translation

Verify the installation:

python -c "import live_translation; print(f'live-translation installed successfully\n{live_translation.__version__}')"

🚀 Usage

NOTE: One can safely ignore similar warnings that might appear on Linux systems when running the client as it tries to open the mic:

ALSA lib pcm_dsnoop.c:567:(snd_pcm_dsnoop_open) unable to open slave ALSA lib pcm_dmix.c:1000:(snd_pcm_dmix_open) unable to open slave ALSA lib pcm.c:2722:(snd_pcm_open_noupdate) Unknown PCM cards.pcm.rear ALSA lib pcm.c:2722:(snd_pcm_open_noupdate) Unknown PCM cards.pcm.center_lfe ALSA lib pcm.c:2722:(snd_pcm_open_noupdate) Unknown PCM cards.pcm.side ALSA lib pcm_dmix.c:1000:(snd_pcm_dmix_open) unable to open slave Cannot connect to server socket err = No such file or directory Cannot connect to server request channel jack server is not running or cannot be started JackShmReadWritePtr::~JackShmReadWritePtr - Init not done for -1, skipping unlock JackShmReadWritePtr::~JackShmReadWritePtr - Init not done for -1, skipping unlock

CLI

  • demo can be run directly from the command line:

    NOTE: This is a convenience demo cli tool to run both the server and the client with default configs. It should only be used for a quick demo. It's highly recommended to start a separate server and client for full customization as shown below.

    live-translate-demo
    
  • server can be run directly from the command line:

    NOTE: Running the server for the first time will download the required models in the Cache folder (e.g. ~/.cache on linux). The downloading process in the first run might clutter the terminal view leading to scattered and unpredicted locations of the initial server logs. It is advised to rerun the server after all models finish downloading for better view of the initial server logs.

    live-translate-server [OPTIONS]
    

    [OPTIONS]

    usage: live-translate-server [-h] [--silence_threshold SILENCE_THRESHOLD] [--vad_aggressiveness {0,1,2,3,4,5,6,7,8,9}] [--max_buffer_duration {5,6,7,8,9,10}] [--codec {pcm,opus}]
                                [--device {cpu,cuda}] [--whisper_model {tiny,base,small,medium,large,large-v2,large-v3,large-v3-turbo}]
                                [--trans_model {Helsinki-NLP/opus-mt,Helsinki-NLP/opus-mt-tc-big}] [--src_lang SRC_LANG] [--tgt_lang TGT_LANG] [--log {print,file}] [--ws_port WS_PORT]
                                [--transcribe_only] [--version]
    
    Live Translation Server - Configure runtime settings.
    
    options:
      -h, --help            show this help message and exit
      --silence_threshold SILENCE_THRESHOLD
                            Number of consecutive seconds to detect SILENCE.
                            SILENCE clears the audio buffer for transcription/translation.
                            NOTE: Minimum value is 1.5.
                            Default is 2.
      --vad_aggressiveness {0,1,2,3,4,5,6,7,8,9}
                            Voice Activity Detection (VAD) aggressiveness level (0-9).
                            Higher values mean VAD has to be more confident to detect speech vs silence.
                            Default is 8.
      --max_buffer_duration {5,6,7,8,9,10}
                            Max audio buffer duration in seconds before trimming it.
                            Default is 7 seconds.
      --codec {pcm,opus}    Audio codec for WebSocket communication ('pcm', 'opus').
                            Default is 'opus'.
      --device {cpu,cuda}   Device for processing ('cpu', 'cuda').
                            Default is 'cpu'.
      --whisper_model {tiny,base,small,medium,large,large-v2,large-v3,large-v3-turbo}
                            Whisper model size ('tiny', 'base', 'small', 'medium', 'large', 'large-v2', 'large-v3', 'large-v3-turbo). 
                            NOTE: Running large models like 'large-v3', or 'large-v3-turbo' might require a decent GPU with CUDA support for reasonable performance. 
                            NOTE: large-v3-turbo has great accuracy while being significantly faster than the original large-v3 model. see: https://github.com/openai/whisper/discussions/2363 
                            Default is 'base'.
      --trans_model {Helsinki-NLP/opus-mt,Helsinki-NLP/opus-mt-tc-big}
                            Translation model ('Helsinki-NLP/opus-mt', 'Helsinki-NLP/opus-mt-tc-big'). 
                            NOTE: Don't include source and target languages here.
                            Default is 'Helsinki-NLP/opus-mt'.
      --src_lang SRC_LANG   Source/Input language for transcription (e.g., 'en', 'fr').
                            Default is 'en'.
      --tgt_lang TGT_LANG   Target language for translation (e.g., 'es', 'de').
                            Default is 'es'.
      --log {print,file}    Optional logging mode for saving transcription output.
                              - 'file': Save each result to a structured .jsonl file in ./transcripts/transcript_{TIMESTAMP}.jsonl.
                              - 'print': Print each result to stdout.
                            Default is None (no logging).
      --ws_port WS_PORT     WebSocket port the of the server.
                            Used to listen for client audio and publish output (e.g., 8765).
      --transcribe_only     Transcribe only mode. No translations are performed.
      --version             Print version and exit.
    
  • client can be run directly from the command line:

    live-translate-client [OPTIONS]
    

    [OPTIONS]

    usage: live-translate-client [-h] [--server SERVER] [--codec {pcm,opus}] [--version]
    
    Live Translation Client - Stream audio to the server.
    
    options:
      -h, --help          show this help message and exit
      --server SERVER     WebSocket URI of the server (e.g., ws://localhost:8765)
      --codec {pcm,opus}  Audio codec for WebSocket communication ('pcm', 'opus').
                          Default is 'opus'.
      --version           Print version and exit.
    

Python API

You can also import and use live_translation directly in your Python code. The following is simple examples of running live_translation's server and client in a blocking fashion. For more detailed examples showing non-blocking and asynchronous workflows, see ./examples/.

NOTE: The examples below assumes the live_translation package has been installed as shown in the Installation.

NOTE: To run a provided example using the Python API, see instructions in the ./examples/ directory.

  • Server

    from live_translation import LiveTranslationServer, ServerConfig
    
    def main():
        config = ServerConfig(
            device="cpu",
            ws_port=8765,
            log="print",
            transcribe_only=False,
            codec="opus",
        )
    
        server = LiveTranslationServer(config)
        server.run(blocking=True)
    
    # Main guard is CRITICAL for systems that uses spawn method to create new processes
    # This is the case for Windows and MacOS
    if __name__ == "__main__":
        main()
    
  • Client

    from live_translation import LiveTranslationClient, ClientConfig
    
    def parser_callback(entry, *args, **kwargs):
        """Callback function to parse the output from the server.
    
        Args:
            entry (dict): The message from the server.
            *args: Optional positional args passed from the client.
            **kwargs: Optional keyword args passed from the client.
        """
        print(f"📝 {entry['transcription']}")
        print(f"🌍 {entry['translation']}")
    
        # Returning True signals the client to shutdown
        return False
    
    def main():
        config = ClientConfig(
            server_uri="ws://localhost:8765",
            codec="opus",
        )
    
        client = LiveTranslationClient(config)
        client.run(
            callback=parser_callback,
            callback_args=(),  # Optional: positional args to pass
            callback_kwargs={},  # Optional: keyword args to pass
            blocking=True,
        )
    
    if __name__ == "__main__":
        main()
    

Non-Python Integration

If you're writing a custom client or integrating this system into another application, you can interact with the server directly using the WebSocket protocol.

Protocol Overview

The server listens on a WebSocket endpoint (default: ws://localhost:8765) and expects the client to:

  • Send: encoded PCM audio using the Opus codec with the following specs:

    • Format: 16-bit signed integer (int16)
    • Sample Rate: 16,000 Hz
    • Channels: Mono (1 channel)
    • Chunk Size: 640 samples = 1280 bytes per message (40 ms)
    • Each encoded chunk should be sent immediately over the WebSocket

    NOTE: The server also supports receiving raw PCM using the --codec pcm server option. The specs are identical to above, except not encoded.

  • Receive: structured JSON messages with timestamp, transcription and translation fields

    {
      "timestamp": "2025-05-25T12:58:35.259085+00:00",
      "transcription": "Good morning, I hope everyone's doing great.",
      "translation": "Buenos días, espero que todo el mundo esté bien"
    }
    

Client Examples

For fully working, yet simple, examples in multiple languages, see ./examples/clients To create more complex clients, look at the python client for guidance.
Available Examples:

  • Node.js
  • Browser JS
  • Go
  • C#
  • Kotlin/Android

🤝 Development & Contribution

To contribute or modify this project, these steps might be helpful:

NOTE: This workflow below is developed with Linux-based systems with typical build tools installed e.g. Make in mind. One might need to install Make and possibly other tools on other systems. However, one can still do things manually without Make, for example, run test manually using python -m pytest -s tests/ instead of make test. See Makefile for more details.

Fork & Clone the repository:

git clone git@github.com:<your-username>/live-translation.git
cd live-translation

Ceate a virtual environment:

python -m venv .venv
source .venv/bin/activate 

Install the package and its dependencies in editable mode:

pip install --upgrade pip
pip install -e .[dev,examples]  # Install with optional examples dependencies

This is equivalent to:

make install

Test the package:

make test

Build the package:

make build

NOTE: Building does lint and checks for formatting using ruff. One can do that seprately using make format and make lint. For linting and formatting rules, see the ruff config.

NOTE: Building generates a .whl file that can be pip installed in a new environment for testing

Check more available make commands

make help

For quick testing, run the server and the client within the virtual environment:

live-translate-server [OPTIONS]
live-translate-client [OPTIONS]

NOTE: Since the package was installed in editable mode, any changes will be reflected when the cli tools are run

For contribution:

  • Make your changes in a feature branch
  • Ensure all tests pass
  • Open a Pull Request (PR) with a clear description of your changes

🌱 Tested Environments

This project was tested and developed on the following system configuration:

  • Architecture: x86_64 (64-bit)
  • Operating System: Ubuntu 24.10 (Oracular Oriole)
  • Kernel Version: 6.11.0-18-generic
  • Python Version: 3.12.7
  • Processor: 13th Gen Intel(R) Core(TM) i9-13900HX
  • GPU: GeForce RTX 4070 Max-Q / Mobile [^1]
  • NVIDIA Driver Version: 560.35.03
  • CUDA Toolkit Version: 12.1
  • cuDNN Version: 9.7.1
  • RAM: 32GB DDR5
  • Dependencies: All required dependencies are listed in pyproject.toml and Prerequisites

[^1]: CUDA as the DEVICE is probably needed for heavier models like large-v3-turbo for Whisper. Nvidia drivers, CUDA Toolkit, cuDNN installation needed if option "cuda" was to be used.


📈 Improvements

  • ARM64 Support: Ensure support for ARM64 based systems.
  • Concurrency Design Check: Review and optimize the threading design to ensure thread safety and prevent issues like race conditions or deadlocks, etc., revisit the current design of WebSocketIO being a thread while AudioProcessor, Transcriber, and Translator being processes.
  • Logging: Integrate detailed logging to track system activity, errors, and performance metrics using a more formal logging framework.
  • Translation Models: Some of the models downloaded in Translator from OpusMT's Hugging Face are not the best performing when compared with top models in Opus-MT's Leaderboard. Find a way to automatically download best performing models using the user's input of src_lang and tgt_lang as it's currently done.
  • System Profiling & Resource Guidelines: Benchmark and document CPU, memory, and GPU usage across all multiprocessing components. For example, "~35% CPU usage on 24-core Intel i9-13900HX", or "GPU load ~20% on Nvidia RTX 4070 with large-v3-turbo Whisper model"). This will help with hardware requirements and deployment decisions.
  • Proper Handshake Protocol: Instead of duplicate server and clinet options (e.g. --codec), establish a handshake protocol where, for example, server advertises its capabilities and negotiate with client over what options to use.

📚 Citations

 @article{Whisper,
   title = {Robust Speech Recognition via Large-Scale Weak Supervision},
   url = {https://arxiv.org/abs/2212.04356},
   author = {Radford, Alec and Kim, Jong Wook and Xu, Tao and Brockman, Greg and McLeavey, Christine and Sutskever, Ilya},
   publisher = {arXiv},
   year = {2022}
 }

 @misc{Silero VAD,
   author = {Silero Team},
   title = {Silero VAD: pre-trained enterprise-grade Voice Activity Detector (VAD), Number Detector and Language Classifier},
   year = {2021},
   publisher = {GitHub},
   journal = {GitHub repository},
   howpublished = {\url{https://github.com/snakers4/silero-vad}},
   email = {hello@silero.ai}
 }

 @article{tiedemann2023democratizing,
   title={Democratizing neural machine translation with {OPUS-MT}},
   author={Tiedemann, J{\"o}rg and Aulamo, Mikko and Bakshandaeva, Daria and Boggia, Michele and Gr{\"o}nroos, Stig-Arne and Nieminen, Tommi and Raganato, Alessandro and Scherrer, Yves and Vazquez, Raul and Virpioja, Sami},
   journal={Language Resources and Evaluation},
   number={58},
   pages={713--755},
   year={2023},
   publisher={Springer Nature},
   issn={1574-0218},
   doi={10.1007/s10579-023-09704-w}
 }

 @InProceedings{TiedemannThottingal:EAMT2020,
   author = {J{\"o}rg Tiedemann and Santhosh Thottingal},
   title = {{OPUS-MT} — {B}uilding open translation services for the {W}orld},
   booktitle = {Proceedings of the 22nd Annual Conference of the European Association for Machine Translation (EAMT)},
   year = {2020},
   address = {Lisbon, Portugal}
 }

Project details


Download files

Download the file for your platform. If you're not sure which to choose, learn more about installing packages.

Source Distribution

live_translation-0.9.0.tar.gz (34.2 kB view details)

Uploaded Source

Built Distribution

If you're not sure about the file name format, learn more about wheel file names.

live_translation-0.9.0-py3-none-any.whl (32.8 kB view details)

Uploaded Python 3

File details

Details for the file live_translation-0.9.0.tar.gz.

File metadata

  • Download URL: live_translation-0.9.0.tar.gz
  • Upload date:
  • Size: 34.2 kB
  • Tags: Source
  • Uploaded using Trusted Publishing? Yes
  • Uploaded via: twine/6.1.0 CPython/3.12.9

File hashes

Hashes for live_translation-0.9.0.tar.gz
Algorithm Hash digest
SHA256 0c73d746502abb30c40c2c7b751965f1ff7f2a020ba37145ff13a52cad0550e6
MD5 c88dcc28230d5d58f63f27365a303146
BLAKE2b-256 1bec14962223f76515d5d74d32150385bdf401f2f0836f9b5eb6fec383aebb15

See more details on using hashes here.

Provenance

The following attestation bundles were made for live_translation-0.9.0.tar.gz:

Publisher: publish.yml on AbdullahHendy/live-translation

Attestations: Values shown here reflect the state when the release was signed and may no longer be current.

File details

Details for the file live_translation-0.9.0-py3-none-any.whl.

File metadata

File hashes

Hashes for live_translation-0.9.0-py3-none-any.whl
Algorithm Hash digest
SHA256 7a7164b3cb21f4b88482c37c014bf668d8163e6c20a9f6184022eea1da75347f
MD5 fa33a7593dacce362ce0fcd78c2fcaa7
BLAKE2b-256 814f1eaf0bb612b10951e07e847c7affa08f41ed6040cdc659aae9b2f9b6187f

See more details on using hashes here.

Provenance

The following attestation bundles were made for live_translation-0.9.0-py3-none-any.whl:

Publisher: publish.yml on AbdullahHendy/live-translation

Attestations: Values shown here reflect the state when the release was signed and may no longer be current.

Supported by

AWS Cloud computing and Security Sponsor Datadog Monitoring Depot Continuous Integration Fastly CDN Google Download Analytics Pingdom Monitoring Sentry Error logging StatusPage Status page