Skip to main content

Generate PlantUML class diagrams to document your Python application.

Project description

Python logo PlantUML logo

Python to PlantUML

Generate PlantUML class diagrams to document your Python application.

How it works

py2puml produces a class diagram PlantUML script representing classes properties (static and instance attributes) and their relations (composition and inheritance relationships).

py2puml internally uses code inspection (also called reflexion in other programming languages) and abstract tree parsing to retrieve relevant information. Some parsing features are available only since Python 3.8 (like ast.get_source_segment).

Features

From a given path corresponding to a folder containing Python code, py2puml processes each file as a module and generates a PlantUML script of its classe-like definitions using:

  • inspection and type annotations to detect:

    • static class attributes and dataclass fields
    • fields of namedtuples
    • members of enumerations
    • composition and inheritance relationships (between your domain classes only, for documentation sake). The detection of composition relationships relies on type annotations only, assigned values or expressions are never evaluated to prevent unwanted side-effects
  • parsing abstract syntax trees to detect the instance attributes defined in __init__ constructors

py2puml outputs diagrams in PlantUML syntax, which can be:

  • versioned along your code with a unit-test ensuring its consistency (see the test_py2puml.py's test_py2puml_model_on_py2uml_domain example)
  • generated and hosted along other code documentation (better option: generated documentation should not be versioned with the codebase)

To generate image files, use the PlantUML runtime, a docker image of the runtime (see think/plantuml) or of a server (see the CLI documentation below)

If you like tools related with PlantUML, you may also be interested in this lucsorel/plantuml-file-loader project: a webpack loader which converts PlantUML files into images during the webpack processing (useful to include PlantUML diagrams in your slides with RevealJS or RemarkJS).

Install

Install from PyPI:

  • with pip:
pip install py2puml
poetry add py2puml
pipenv install py2puml

Usage

CLI

Once py2puml is installed at the system level, an eponymous command is available in your environment shell.

For example, to create the diagram of the classes used by py2puml, run:

py2puml py2puml/domain py2puml.domain

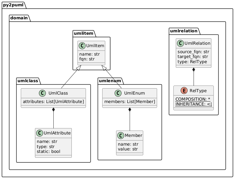
This outputs the following PlantUML script:

@startuml
class py2puml.domain.umlclass.UmlAttribute {
  name: str
  type: str
  static: bool
}
class py2puml.domain.umlclass.UmlClass {
  attributes: List[UmlAttribute]
}
class py2puml.domain.umlitem.UmlItem {
  name: str
  fqn: str
}
class py2puml.domain.umlenum.Member {
  name: str
  value: str
}
class py2puml.domain.umlenum.UmlEnum {
  members: List[Member]
}
enum py2puml.domain.umlrelation.RelType {
  COMPOSITION: * {static}
  INHERITANCE: <| {static}
}
class py2puml.domain.umlrelation.UmlRelation {
  source_fqn: str
  target_fqn: str
  type: RelType
}
py2puml.domain.umlclass.UmlClass *-- py2puml.domain.umlclass.UmlAttribute
py2puml.domain.umlitem.UmlItem <|-- py2puml.domain.umlclass.UmlClass
py2puml.domain.umlenum.UmlEnum *-- py2puml.domain.umlenum.Member
py2puml.domain.umlitem.UmlItem <|-- py2puml.domain.umlenum.UmlEnum
py2puml.domain.umlrelation.UmlRelation *-- py2puml.domain.umlrelation.RelType
@enduml

Using PlantUML, this script renders this diagram:

py2puml UML Diagram

For a full overview of the CLI, run:

py2puml --help

The CLI can also be launched as a python module:

python -m py2puml py2puml/domain py2puml.domain

Pipe the result of the CLI with a PlantUML server for instantaneous documentation (rendered by ImageMagick):

# runs a local PlantUML server from a docker container:
docker run -d --rm -p 1234:8080 --name plantumlserver plantuml/plantuml-server:jetty

py2puml py2puml/domain py2puml.domain | curl -X POST --data-binary @- http://localhost:1234/svg/ --output - | display

# stops the container when you don't need it anymore, restarts it later
docker stop plantumlserver
docker start plantumlserver

Python API

For example, to create the diagram of the classes used by py2puml:

from py2puml.py2puml import py2puml

# outputs the PlantUML content in the terminal
print(''.join(py2puml('py2puml/domain', 'py2puml.domain')))

# writes the PlantUML content in a file
with open('py2puml/domain.puml', 'w') as puml_file:
    puml_file.writelines(py2puml('py2puml/domain', 'py2puml.domain'))
  • running it (python3 -m py2puml.example) will output the previous PlantUML diagram in the terminal and write it in a file.

Tests

# directly with poetry
poetry run python -m pytest -v

# in a virtual environment
python3 -m pytest -v

Code coverage (with missed branch statements):

poetry run python -m pytest -v --cov=py2puml --cov-branch --cov-report term-missing --cov-fail-under 90

Changelog

  • 0.6.0: handle abstract classes
  • 0.5.4: fixed the packaging so that the contribution guide is included in the published package
  • 0.5.3: handle constructors decorated by wrapping decorators (decorators making uses of functools.wrap)
  • 0.5.2: specify in pyproject.toml that py2puml requires python 3.8+ (ast.get_source_segment was introduced in 3.8)
  • 0.5.1: prevent from parsing inherited constructors
  • 0.5.0: handle instance attributes in class constructors, add code coverage of unit tests
  • 0.4.0: add a simple CLI
  • 0.3.1: inspect sub-folders recursively
  • 0.3.0: handle classes derived from namedtuples (attribute types are Any)
  • 0.2.0: handle inheritance relationships and enums
  • 0.1.3: first release, handle all modules of a folder and compositions of domain classes

Licence

Unless stated otherwise all works are licensed under the MIT license, a copy of which is included here.

Contributions

Pull-requests are welcome and will be processed on a best-effort basis. Follow the contributing guide.

Current limitations

  • regarding inspection

    • type hinting is optional when writing Python code and discarded when it is executed, as mentionned in the typing official documentation. The quality of the diagram output by py2puml depends on the reliability with which the type annotations were written

    The Python runtime does not enforce function and variable type annotations. They can be used by third party tools such as type checkers, IDEs, linters, etc.

    • complex type hints with more than one level of genericity are not properly handled for the moment: List[MyClass] or Dict[str, MyClass] are handled properly, Dict[str, List[MyClass]] is not. If your domain classes (also called business objects or DTOs) have attributes with complex type hints, it may be a code smell indicating that you should write a class which would better represent the business logic. But I may improve this part of the library as well 😀
  • regarding the detection of instance attributes with AST parsing:

    • only constructors are visited, attributes assigned in other functions won't be documented
    • attribute types are inferred from type annotations:
      • of the attribute itself
      • of the variable assigned to the attribute: a signature parameter or a locale variable
      • to avoid side-effects, no code is executed nor interpreted

Alternatives

If py2puml does not meet your needs (suggestions and pull-requests are welcome), you can have a look at these projects which follow other approaches (AST, linting, modeling):

Project details


Download files

Download the file for your platform. If you're not sure which to choose, learn more about installing packages.

Source Distribution

py2puml-0.6.0.tar.gz (20.6 kB view details)

Uploaded Source

Built Distribution

If you're not sure about the file name format, learn more about wheel file names.

py2puml-0.6.0-py3-none-any.whl (22.2 kB view details)

Uploaded Python 3

File details

Details for the file py2puml-0.6.0.tar.gz.

File metadata

  • Download URL: py2puml-0.6.0.tar.gz
  • Upload date:
  • Size: 20.6 kB
  • Tags: Source
  • Uploaded using Trusted Publishing? No
  • Uploaded via: poetry/1.1.13 CPython/3.8.6 Linux/5.4.0-58-lowlatency

File hashes

Hashes for py2puml-0.6.0.tar.gz
Algorithm Hash digest
SHA256 9cd28aab701b1b327fafd89390857ab4e110adeab2938ad0c2db3a883f6ed5d7
MD5 c58c2b0e8a0174ad1301dc7bb290804d
BLAKE2b-256 74a5e936a00e84a6a3a45fb9e4a37296a28ebd1aa1795eaf4f8f512df82011be

See more details on using hashes here.

File details

Details for the file py2puml-0.6.0-py3-none-any.whl.

File metadata

  • Download URL: py2puml-0.6.0-py3-none-any.whl
  • Upload date:
  • Size: 22.2 kB
  • Tags: Python 3
  • Uploaded using Trusted Publishing? No
  • Uploaded via: poetry/1.1.13 CPython/3.8.6 Linux/5.4.0-58-lowlatency

File hashes

Hashes for py2puml-0.6.0-py3-none-any.whl
Algorithm Hash digest
SHA256 220be678ae5eb58ed8a3ef1cfed3b98550c016560d969393e4ee1f8acb52ea89
MD5 75654aad777d92e7aa38c6ac56665036
BLAKE2b-256 8d2747957193e0424ce1dd55234786a0d5c0e4006a4e45f01a7dc991234a9e6b

See more details on using hashes here.

Supported by

AWS Cloud computing and Security Sponsor Datadog Monitoring Depot Continuous Integration Fastly CDN Google Download Analytics Pingdom Monitoring Sentry Error logging StatusPage Status page