Skip to main content

Qualys API Best Practices Series - ETL Blueprint Example Code within Python Virtual Environment

Project description

Qualys API Best Practices Series

BETA Release of Example code from the Qualys API Best Practices Series enhanced with some packaging and operational capability.

  • Important Information
    • QualysETL provides Extract, Transform, Load(ETL) of Qualys data with one command. CSV, JSON, SQLite3 Database outputs are supported.
    • KnowledgeBase, Host List, Host List Detection and Asset Inventory(GAV/CSAM) apis are supported with more to come, see roadmap for details.
    • Ubuntu 20.40 and Red Hat 8.4 are the supported platforms.
    • Please see the accompanying videos for guidance, especially Part 3 - Host List Detection. Qualys API Best Practices Series
    • See Roadmap for additional details on what's coming next.
    • See Python Package Index for Qualys ETL for latest version of qualysetl.
    • See Quick Start to get started now.

Example: ETL Host List Detection Data

qetl_manage_user -u [path] -e etl_host_list_detection

- qetl_manage_user will create csv, json and sqlite from Host List Detection Endpoint
- sqlite database will contain three tables:  
  1) Q_Host_List_Detection - Host List Detection Data from vm_processed_after - utc.now to now
     - Host List Detection Endpoint: 
       /api/2.0/fo/asset/host/vm/detection/?action=list
  2) Q_Host_List - Host List Data from vm_processed_after to now
     - Host List Endpoint:
       /api/2.0/fo/asset/host/?action=list
  3) Q_KnowledgeBase_In_Host_List_Detection - corresponding QIDs from Q_Host_List_Detection
     - KnowledgeBase Endpoint:  
       /api/2.0/fo/knowledge_base/vuln/?action=list

Example: ETL Asset Inventory (GAV/CSAM API)

qetl_manage_user -u [path] -e etl_asset_inventory -d 1970-01-01T00:00:00Z

- qetl_manage_user will create csv, json and sqlite from GAV/CSAM API V2. 
- sqlite database will contain one table:  
  1) Q_Asset_Inventory - Asset Inventory of Asset Last Updated -d 'DATE' to now 
     - GAV/CSAM V2 API Endpoint: 
       /rest/2.0/search/am/asset?assetLastUpdated=1970-01-01T00:00:00Z

Output of qetl_manage_user for etl_host_list_detection

Table of contents

Quick Start

Ubuntu 20.04 is the primary OS to run QualysETL. Red Hat 8.4 is an alternative OS that has been tested. Scroll past the Ubuntu Install for Red Hat 8.4 instructions. Contact your TAM and David Gregory for details.

Prerequisites Python Module on Ubuntu 20.04

 1) Ubuntu 20.04
 2) Python 3.8.5 or Latest Stable Release
 3) On base 20.04 you'll need two additional packages.
    sudo apt-get install python3-venv  
    sudo apt install python3-pip
 4) Disk Space on Host.  
    - 100,000 hosts, expect ~400 Gigabytes for full copy of VM Data (Confirmed, Potential, Info Gathered)
    - KnowledgeBase - expect ~1 Gigabyte.
    - Host List - expect ~10 Gigabyte for 100K Hosts.
    - Host List Detection - expect ~300-400 Gigabytes for 100K Hosts.

Installation

First Time Setup Activity on Ubuntu 20.04

  • Login as "non-root" user that will run qualysetl.
  • sudo root authorization required.
  • Create your /opt/qetl application directory
  • update apt package cache
  • Install python3-venv
  • Install python3-pip
  • Install sqlite3
  • Install sqlite3 sql browser

First Time Setup Instructions on Ubuntu 20.04

#!/usr/bin/env bash
# First Time Setup - Pre-create directory /opt/qetl
# Login as user that will execute qetl_manage_user
sudo mkdir /opt/qetl    
sudo chown $USERNAME /opt/qetl
sudo chgrp $USERNAME /opt/qetl
sudo apt update
sudo apt install -y python3-venv python3-pip sqlite3 sqlitebrowser

Alternative First Time Setup Activity on Red Hat 8.4

  • Login as "non-root" user that will run qualysetl.
  • sudo root authorization required.
  • Create your /opt/qetl application directory
  • Install python3.9
  • Update alternatives to point python3 at python3.9
  • NOTE: sqlitebrowser is not part of Red Hat distribution. You may want to install sqlitebrowser from a trusted source, or select another sqlite workbench.

Alternative First Time Setup Instructions on Red Hat 8.4

#!/usr/bin/env bash
# First Time Setup - Pre-create directory /opt/qetl
# Login as user that will execute qetl_manage_user
sudo mkdir /opt/qetl    
sudo chown $USERNAME /opt/qetl
sudo chgrp $USERNAME /opt/qetl
sudo yum -y install python39
sudo alternatives --set python3  /usr/bin/python3.9

Install or Upgrade QualysETL activity on Ubuntu or Red Hat

  • Login as "non-root" user that will run qualysetl.
  • deactivate to exit any current python virtual environment you may be in.
  • Install/Upgrade qualysetl into your /home/$USERNAME/.local python directory
  • Create qualysetl python virtual environment in /opt/qetl/qetl_venv, installing all required modules in venv
  • Execute qualysetl to see help screen

Install or Upgrade QualysETL Instructions on Ubuntu or Red Hat

#!/usr/bin/env bash
# Login as user that will execute qetl_manage_user
# Install Application in Python Virtual Environment /opt/qetl/qetl_venv
deactivate  2>/dev/null   # Ensure you are not in a python virtual environment, error is ok.
python3 -m pip install --upgrade qualysetl
/home/$USERNAME/.local/bin/qetl_setup_python_venv /opt/qetl
echo "Follow instructions output from qetl_setup_python_venv"

Create your first qualysetl user

To setup your first user, you'll need your qualys api username, password and your api fqdn.

Example transcript of setting up a new user

qualysetl@ubuntu:~$ source /opt/qetl/qetl_venv/bin/activate
(qetl_venv) qualysetl@ubuntu:~$ qetl_manage_user -u /opt/qetl/users/quays_dt4

qetl_user_home_dir does not exist: /opt/qetl/users/quays_dt4/qetl_home
Create new qetl_user_home_dir? /opt/qetl/users/quays_dt4/qetl_home ( yes or no ): yes

qetl_user_home_dir created: /opt/qetl/users/quays_dt4/qetl_home

Current username: initialuser in config: /opt/qetl/users/quays_dt4/qetl_home/cred/.etld_cred.yaml
Update Qualys username? ( yes or no ): yes
Enter new Qualys username: quays_dt4
Current api_fqdn_server: qualysapi.qualys.com
Update api_fqdn_server? ( yes or no ): 
Enter new api_fqdn_server: qualysapi.qualys.com
Update password for username: quays_dt4
Update password? ( yes or no ): yes
Enter your Qualys password: 
You have updated your credentials.
  Qualys Username: quays_dt4
  Qualys api_fqdn_server: qualysapi.qualys.com


Would you like to test login/logout of Qualys? ( yes or no ): yes

Qualys Login Test for quays_dt4 at api_fqdn_server: qualysapi.qualys.com

Testing Qualys Login for quays_dt4 Succeeded at qualysapi.qualys.com
    with HTTPS Return Code: 200.

Thank you, exiting.

(qetl_venv) qualysetl@ubuntu:~$ 

Execute your first ETL.

Your initial configuration limits the total hosts downloaded to 1000 hosts vm_processed_after utc.now - 1 day. The initial configuration will only consume up to 2 connections. You can test this to ensure you are able to download data before moving on to more data.

  • Command - qetl_manage_user -u /opt/qetl/users/quays_dt4 -e etl_host_list_detection
  • Ouputs:
    • Full Knowledgebase on first run.
    • Host List vm_processed_after utc.now - 1 day limited to 1000 hosts for testing.
    • Host List Detection driven by scope of Host List.

Transcript of command execution.

qetl_manage_user -u /opt/qetl/users/quays_dt4 -e etl_host_list_detection
Starting etl_host_list_detection.  For progress see: /opt/qetl/users/quays_dt4/qetl_home/log/host_list_detection.log
Ending   etl_host_list_detection.  For results see: /opt/qetl/users/quays_dt4/qetl_home/log/host_list_detection.log
sqlitebrowser /opt/qetl/users/quays_dt4/qetl_home/data/host_list_detection_sqlite.db 

SQLite Browser displaying Knowledgebase, Host List and Host List Detection. Note that the knowledgebase in this database only includes qids found in host list detection. To see the full knowledgebase, open kb_sqlite.db.

Uninstall

Uninstall qualysetl activity on Ubuntu 20.04.

  • deactivate to exit any current python virtual environment you may be in.
  • optionally remove application/data:
    • python virtual environment: /opt/qetl/qetl_venv
    • qualysetl data directory: /opt/qetl/users
    • python3-venv
    • python3-pip
    • sqlite3
    • sqlitebroswer
#!/usr/bin/env bash
deactivate  # If you are in a python virtual environment
python3 -m pip uninstall qualysetl
# Optionally remove python virtual env, pip, sqlite3, sqlitebrowser and users application data.
# cd /opt/qetl/
# rm -ir qetl_venv  # Optionally remove qetl_venv
# rm -ir users      # Optionally remove users directory with data
# sudo apt remove -y python3-venv python3-pip sqlite3 sqlitebrowser

Uninstall qualysetl activity on Red Hat 8.4

  • deactivate to exit any current python virtual environment you may be in.
  • optionally remove application/data:
    • python virtual environment: /opt/qetl/qetl_venv
    • qualysetl data directory: /opt/qetl/users
#!/usr/bin/env bash
deactivate  # If you are in a python virtual environment
python3 -m pip uninstall qualysetl
# Optionally remove python virtual env and user data
# cd /opt/qetl/
# rm -ir qetl_venv  # Optionally remove qetl_venv
# rm -ir users      # Optionally remove users directory with data
  • Jump to ETL Examples to transform Qualys data into CSV, JSON and SQLite Databases.

Qualys API Best Practices Series

The example code from the Qualys API Best Practices Series is being hosted here to help customers with an example blueprint to automate transformation of data into their corporate data systems, further enhancing the visibility of outlier systems that are vulnerable.

This example code has been enhanced with some exception processing, logging, and a single point of execution creating an operational context within which to test/develop the code so customers can build automation into their remediation program.

Workflow Diagram

The workflow depicts the flow of etl for host list detection. The key output is the sqlite database that is ready for distribution

  • qetl_manage_user -u [userdir] -e etl_host_list_detection -d [datetime] - Resulting sqlite database ready for distribution.

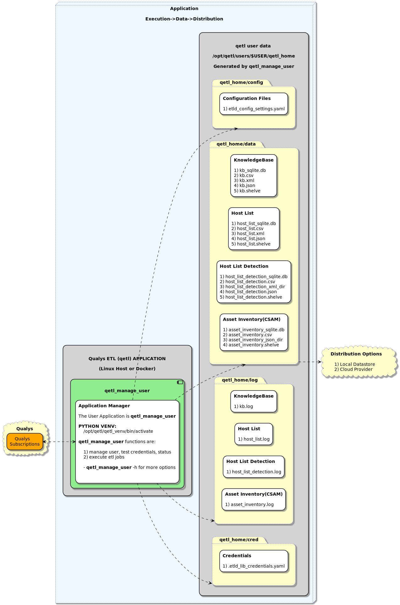
Component Diagram

The component diagram depicts major system interoperability components that deliver data into the enterprise.

Component Color Purpose
Execution Environment Blue Host and Cloud where this application operates
Application Grey Application context to identify Local Docker, Python Application, Host and/or Filesystems
Input Orange Qualys data consumed by application
Execution Green Execution ETL of Qualys Data through various methods. (The Python Execution Environment on Docker or Traditional Host)
Data Yellow Host Data Folders that separate Application, and Subscription Data Users along with distribution pipelines representing the distribution of data to external sources, Cloud, Client, Other
Future Black TBD Future State Components such as GraphQL Server.

Blueprint

Customer have many options for Qualys API integration today. Some customers realize they need to develop their own internal code to transform complex data, create custom metrics, create custom reports or ensure data is more accessible within their organizations for metrics and custom reporting.

As a result, Qualys decided on creating the API Best Practices Series to jumpstart clients with a blueprint of example code to help them automate delivery of complex data into their enterprise.

The overarching goal is to simplify our customers security stack and help them significantly reduce cost and complexity.

Key Goals and Solutions of this series are:

Goal Solution
Automate Vulnerability Data accessibility, transformation of complex data for analysis JSON, CSV, SQLite Database Formats of Qualys Data readily accessible to Analytical BI Tools for on-demand analysis or for downstream loading into Enterprise Data Storage.
A single query interface to Qualys data TBD Future GraphQL Server interface to data.
Automate Capturing Vulnerability Data into corporate processes Blueprint of example code customers can customize to enhance their internal automation "API-First" strategy.
Automate Distribution of Vulnerability Data to Cloud Providers Optional Distribution methods into cloud systems such as Amazon S3 Bucket
Automate Application Enhancements and Delivery Docker application instance for reliable CI/CD delivery of enhancements, as well as traditional host execution on Linux Platforms.
Provide Execution Flexibility, Work Load Management, Password Security Blueprint for enterprise jobstream execution (Ex. Autosys), password vaults (Ex. Hashicorp), or simple command line execution from a Virtual Machine instance of Ubuntu running on a laptop.
Provide Continous Vulnerability Data Pipeline Blueprint for data transformation pipeline from Qualys to Enterprise Data Stores in various formats ( JSON, CSV, SQLite Database )

Technologies

Project tested with:

  1. Ubuntu version: 20.04
  2. SQLite3 version: 3.31.1
  3. GNU DBM version: 1.18
  4. Python version: 3.8.5
  5. Qualys API: latest

ETL Examples

  • Create XML, JSON, CSV and SQLite3 Database Formats of Qualys Data.

ETL Configuration

  • Configuration file: /opt/qetl/users/[quser]/qetl_home/config/etld_config_settings.yaml
  • Ensure you set these configurations:
    1. host_list_detection_concurrency_limit: 2
      Set this to appropriate qualys concurrency limit value after reviewing the Qualys Limits Guide https://www.qualys.com/docs/qualys-api-limits.pdf with your TAM for Questions.
    2. host_list_detection_limit_hosts: 1000
      Set this to 1000000. It is defaulted to 1000 for first run testing. If you have over 1000000 ( 1 Million ) hosts, please contact your TAM and request meeting with David Gregory
    3. [kb, host_list, host_list_detection]_csv_truncate_cell_limit variables
      Truncates cells to integer value in both csv and sqlite database. Set to what you are comfortable with. It defaults to 32K to ensure you can read the csv in excel, and it also truncates the cell size sent to the sqlite database.
(qetl_venv) qualysetl@ubuntu:~/.local/bin$ more /opt/qetl/users/qualysetl/qetl_home/config/etld_config_settings.yaml 
#
# This file is generated by qetl_manage_user only on first invocation.
# File generated by qetl_manage_user on: 2021-06-17 20:40:59
#
# YAML File of available configuration options for Qualys API Calls and future options.
# Ensure you set these configurations:
#
#     1) host_list_detection_concurrency_limit: 2
#         - Set this to appropriate qualys concurrency limit value after reviewing the
#           [Qualys Limits Guide] https://www.qualys.com/docs/qualys-api-limits.pdf with your TAM for Questions.
#           Note: if you exceed the endpoints concurrency limit,
#                 the application will reset the concurrency limit to X-ConcurrencyLimit-Limit - 1
#
#     2) host_list_detection_limit_hosts: 1000
#         - defaulted to 1000 for first run testing. This is an integer with no commas.
#         - Set this to a number you are comfortable with.
#         -     Example 1: If you have 100,000 hosts max in your subscription, set the value to 100000
#         -     Example 2: If you have 1,000,000 hosts max in your subscription, set the value to 1000000
#         - If you have over 1000000 ( 1 Million ) hosts, please contact your TAM and schedule
#           a meeting with David Gregory. 
#
#     3) truncate_cell_limit
#        i.   kb_csv_truncate_cell_limit                    - KnowledgeBase cell truncation
#        ii.  host_list_csv_truncate_cell_limit             - Host List cell truncation
#        iii. host_list_detection_csv_truncate_cell_limit   - Host List Detection cell truncation
#         Truncates cells to integer value in both csv and sqlite database.
#           Set to what you are comfortable with. It defaults to 32K to ensure
#           you can read the csv in excel,
#         Note:  This value truncates the cell size sent to the sqlite database.
#
#
# kb_last_modified_after: 'default'                  # Leave at default.  Knowledgebase is auto-incremental 
#                                                      to full knowledgebase.
# kb_export_dir: 'default'                           # Leave at default.  If local directory path is added, 
#                                                      the program will copy csv, json, sqlite files there.
# kb_payload_option: 'default'                       # Leave at default until future use is developed.
# kb_csv_truncate_cell_limit: 32000                  # Truncate all cells to integer.  Useful for reading 
#                                                      csv in excel. Will also truncate database cells.
#
# host_list_vm_processed_after: 'default'            # Leave at default.  handle dates through qetl_manage_user
# host_list_payload_option: 'notags'                 # Leave at 'notags' until future use is developed.
# host_list_export_dir: 'default'                    # Leave at default.  If local directory path is added, 
#                                                      the program will copy the csv, json, sqlite files there.
# host_list_csv_truncate_cell_limit: 32000           # Truncate all cells to integer.  Useful for reading csv 
#                                                      in excel. Will also truncate database cells.
#
# host_list_detection_payload_option: 'default'      # Leave at 'default' until future use is developed.
# host_list_detection_export_dir: 'default'          # Leave at default.  If local directory path is added, the 
#                                                      program will copy the csv, json, sqlite files there.
# host_list_detection_vm_processed_after: 'default'  # Leave at default.  dates are handled through qetl_manage_user
# host_list_detection_concurrency_limit: 2           # Reset based on limits guide:  
#                                                      https://www.qualys.com/docs/qualys-api-limits.pdf
# host_list_detection_multi_proc_batch_size: 750     # Leave at 750
# host_list_detection_limit_hosts: 1000              # Set to the maximum number of hosts in your subscription.
#                                                    # If unsure, set to 1000000 ( 1 million ).  If you have over 
#                                                    # 1000000 hosts, please contact dgregory@qualys.com
# host_list_detection_csv_truncate_cell_limit: 32000 # Truncate all cells to integer.  Useful for reading csv 
#                                                      in excel. Will also truncate database cells.
#
# asset_inventory_payload_option: 'default'          # Leave at 'default' until future use is developed.
# asset_inventory_export_dir: 'default'              # Leave at 'default' until future use is developed.
# asset_inventory_asset_last_updated: 'default'      # Leave at 'default' until future use is developed.
# asset_inventory_concurrency_limit: 1               # Leave at 1
# asset_inventory_multi_proc_batch_size: 300         # Leave at 300
# asset_inventory_limit_hosts: 1000                  # Set to maximum number of hosts in your subscription.
#                                                    # If unsure, set to 1000000 ( 1 million ).  If you have over
#                                                    # 1000000 hosts, please contact dgregory@qualys.com
# asset_inventory_csv_truncate_cell_limit: 32000     # Truncate all cells to integer value.  Useful for reading csv
#                                                      in excel. Will also truncate database cells.

kb_last_modified_after: 'default'
kb_export_dir: 'default'
kb_payload_option: 'default'
kb_csv_truncate_cell_limit: 32000

host_list_vm_processed_after: 'default'
host_list_payload_option: 'notags'
host_list_export_dir: 'default'
host_list_csv_truncate_cell_limit: 32000

host_list_detection_payload_option: 'default'
host_list_detection_export_dir: 'default'
host_list_detection_vm_processed_after: 'default'
host_list_detection_concurrency_limit: 2
host_list_detection_multi_proc_batch_size: 750
host_list_detection_limit_hosts: 1000
host_list_detection_csv_truncate_cell_limit: 32000

asset_inventory_payload_option: 'default'
asset_inventory_export_dir: 'default'
asset_inventory_asset_last_updated: 'default'
asset_inventory_concurrency_limit: 1
asset_inventory_multi_proc_batch_size: 300
asset_inventory_limit_hosts: 1000
asset_inventory_csv_truncate_cell_limit: 32000

ETL KnowledgeBase

KnowledgeBase ETL - Incremental Update to Knowledgebase. CSV, JSON, SQLite are full knowledgebase. XML is incremental.

  • note the knowledgebase will rebuild itself every 30-90 days to ensure gdbm is reorganized.
qetl_manage_user -u /opt/qetl/users/quser -e etl_knowledgebase 

ETL Host List

Host List ETL - Download Host List based on date

  • if no date is used, Host List will auto increment from last run ( max LAST_VULN_SCAN_DATETIME ) or if no sqlite database exists it download start incremental pull from utc minus 1 day.
qetl_manage_user -u /opt/qetl/users/quser -e etl_host_list -d [YYYY-MM-DDThh:mm:ssZ]

See Application Manager and Data for location of your qetl_home directory.

ETL Host List Detection

Host List Detection ETL - Includes KnowledgeBase and Host List so do not run ETL Host List or ETL KnowledgeBase while Host List Detection ETL is runnning..

  • if no date is used, The Host List Driver will auto increment from last run ( max LAST_VULN_SCAN_DATETIME ) or if no sqlite database exists it download start incremental pull from utc minus 1 day.
qetl_manage_user -u /opt/qetl/users/quser -e etl_host_list_detection -d [YYYY-MM-DDThh:mm:ssZ]

ETL Asset Inventory

Asset Inventory (GAV/CSAM API) ETL - Includes CyberSecurity Asset Inventory API (CSAM) or its subset Global Asset View API (GAV).

  • if no date is used, The Asset Inventory will be pulled from UTC - one day.
qetl_manage_user -u /opt/qetl/users/quser -e etl_asset_inventory -d [YYYY-MM-DDThh:mm:ssZ]

Application Manager and Data

qetl_manage_user application

  • qetl_manage_user is your entry point to manage ETL of Qualys Data.

Host List Detection SQLite Database

  • qetl_manage_user -u [userdir] -e etl_host_list_detection -d [datetime] - Resulting sqlite database ready for distribution.

Host List Detection SQLite Tables

  • qetl_manage_user -u [userdir] -e etl_host_list_detection -d [datetime] - Resulting sqlite database ready for distribution.

Environment

  • Python virtual environment
  • Managed by qetl_manage_user
  • Example options for qetl Home Directories:
    • Prod: /opt/qetl/users/[user_name]/qetl_home
    • Test: /usr/local/test/opt/qetl/users/[user_name]/qetl_home
    • Dev: $HOME/opt/qetl/users/[user_name]/qetl_home

Application Directories

Path Description
opt/qetl/users/ Directory of All Users
opt/qetl/users/[user]/qetl_home Parent directory path for a user
[user]/qetl_home User Home Directory
qetl_home/bin User bin directory for customer to host scripts they create.
qetl_home/cred Credentials Directory
qetl_home/cred/.etld_lib_credentials.yaml Credentials file in yaml format.
qetl_home/cred/.qualys_cookie Cookie file used for Qualys session management.
qetl_home/config Application Options Configuration Directory
qetl_home/config/etld_lib_config_settings.yaml Application Options
qetl_home/log Logs Directory
qetl_home/log/kb.log KnowledgeBase Run Logs
qetl_home/log/host_list.log Host List Run Logs
qetl_home/log/host_list_detection.log Host List Detection Run Logs
qetl_home/data Application Data Directory containing all csv, xml, json, sqlite database data.
qetl_home/data/kb.csv Cumulative Knowledgebase CSV file.
qetl_home/data/kb_shelve Cumulative Knowledgebase Python Shelve
qetl_home/data/kb.xml Incremental update Knowledgebase XML File
qetl_home/data/kb.json Cumulative Knowledgebase JSON Data
qetl_home/data/kb_sqlite.db Cumulative Knowledgebase SQLite Database
qetl_home/data/kb_cve_qid_map.csv Cumulative CVE -> QID List CSV File
qetl_home/data/kb_cve_qid_map_shelve Cumulative CVE -> QID List Python Shelve
qetl_home/data/host_list.json vm_last_processed Host List JSON Data
qetl_home/data/host_list_shelve vm_last_processed Host List Python Shelve
qetl_home/data/host_list_sqlite.db vm_last_processed Host List SQLite Database
qetl_home/data/host_list.csv vm_last_processed Host List CSV File
qetl_home/data/host_list_other_file.xml vm_last_processed Host List XML Data
qetl_home/data/host_list_detection.json vm_last_processed Host List Detection JSON Data
qetl_home/data/host_list_detection_shelve vm_last_processed Host List Detection Python Shelve
qetl_home/data/host_list_detection_sqlite.db vm_last_processed Host List Detection SQLite Database
qetl_home/data/host_list_detection.csv vm_last_processed Host List Detection CSV File
qetl_home/data/host_list_detection_xml_dir vm_last_processed Host List Detection XML Data Dir
qetl_home/data/asset_inventory_json_dir Asset Inventory Extracts of last scan date of asset in JSON Format.
qetl_home/data/asset_inventory_shelve Asset Inventory Python Shelve
qetl_home/data/asset_inventory_sqlite.db Asset Inventory SQLite Database
qetl_home/data/asset_inventory.csv Asset Inventory CSV File

Data Formats

Data Formats created in qetl_home/data:

Format Description
JSON Java Script Object Notation useful for transfer of data between systems
CSV Comma Separated Values useful for transfer of data between systems
Formatted to help import data into various BI or Database Tools: Excel, Apache Open Office, Libre Office, Tableau, Microsoft PowerBI, SQL Database Loader
XML Extensible Markup Language useful for transfer of data between systems
SQLite Database SQLite Database: SQLite Database populated with Qualys Data, Useful as a self-contained SQL Database of Qualys Data for Analysis, Useful as an intermediary transformation into your overall Enterprise ETL Process, SQLite is an in-process library that implements a self-contained, serverless, zero-configuration, transactional SQL database engine

Logging

Logging fields are pipe delimited with some formatting for raw readability. You can easily import this data into excel, a database for analysis or link this data to a monitoring system.

Format Description
YYYY-MM-DD hh:mm:ss,ms UTC Date and Time. UTC is used to match internal date and time within Qualys data.
Logging Level INFO, ERROR, WARNING, etc. Logging levels can be used for troubleshooting or remote monitoring for ERROR/WARNING log entries.
Module Name: YYYYMMDDHHMMSS Top Level qetl Application Module Name that is executing, along with date to uniquely identify all log entries associated with that job.
User Name Operating System User executing this application.
Function Name qetl Application Function Executing.
Message qetl Application Messages describing actions, providing data.

See Application Directories for details of each log file.

cd qetl_home/log
head -3 kb.log
(qetl_venv) qualysetl@ubuntu:/opt/qetl/qetl_venv/bin$ cat /opt/qetl/users/qualys_user/qetl_home/log/kb.log | nl 
     1	2021-05-28 01:26:03,836 | INFO     | etl_knowledgebase: 20210528012603    | dgregory        | setup_logging_stdout                | LOGGING SUCCESSFULLY SETUP FOR STREAMING
     2	2021-05-28 01:26:03,836 | INFO     | etl_knowledgebase: 20210528012603    | dgregory        | setup_logging_stdout                | PROGRAM: ['/home/dgregory/opt/qetl/qetl_venv/bin/qetl_manage_user', '-u', '/opt/qetl/users/qualys_user', '-e', 'etl_knowledgebase']
     3	2021-05-28 01:26:03,897 | INFO     | etl_knowledgebase: 20210528012603    | dgregory        | check_python_version                | Python version found is: ['3.8.5 (default, Jan 27 2021, 15:41:15) ', '[GCC 9.3.0]']
     4	2021-05-28 01:26:03,897 | INFO     | etl_knowledgebase: 20210528012603    | dgregory        | get_sqlite_version                  | SQLite version found is: 3.31.1.
     5	2021-05-28 01:26:03,898 | INFO     | etl_knowledgebase: 20210528012603    | dgregory        | set_qetl_code_dir                   | parent qetl code dir - /home/dgregory/opt/qetl/qetl_venv/lib/python3.8/site-packages

Application Monitoring

  • To monitor the application for issues, the logging format includes a logging level.
  • Monitoring for ERROR will help identify issues and tend to the overall health of the applicaiton operation.

Securing Your Application in the Data Center

Follow your corporate procedures for securing your application. A key recommendation is to use a password vault or remote invocation method that passes the credentials at run time so the password isn't stored on the system.

Password Vault

Qualys recommends customers move to a password vault of their chosing to operate this applications credentials. By creating functions to obtain credentials from your corporations password vault, you can improve the security of your application by separating the password from the machine.

One way customers can do this is through a work load management solution, where the external work load management system ( Ex. Autosys ) schedules jobs passing the required keys to this application at runtime. This eliminates the need to store credentials locally on your system.

If you are unfamiliar with password vaults, here is one example from Hashicorp.

Roadmap

Capability Target Description
KnowledgeBase June 2021 Automate download and transform of KnowledgeBase into CSV, JSON and SQLite Database
Host List June 2021 Automate download and transform of Host List into CSV, JSON and SQLite Database
Host List Detection June 2021 Automate download and transform of Host List Detection into CSV, JSON and SQLite Database
Python Virtual Environment Package June 2021 Encapsulate qetl Application into Python Virtual Environment at installation.
Asset Inventory(CSAM) Oct 2021 Automate download and transform of GAV/CSAM V2 API into CSV, JSON and SQLite Database
Web Application Scanning(WAS) Nov 2021 Automate download and transform of WAS Findings into CSV, JSON and SQLite Database
Docker Image Jan 2022 Encapsulate Python Application into distributable docker image for ease os operation and upgrade.
Other Modules 2022 TBD

Example Run Logs

Uninstall and Install qetl

Uninstall Run Log

  • Make sure you are not in your Python Virtual Environment when running uninstall.
    Notice the command prompt does not include (qetl_env). That means you have deactivated the Python3 Virtual Environment
(qetl_venv) qualysetl@ubuntu:~$ deactivate

qualysetl@ubuntu:~/.local/bin$ python3 -m pip uninstall qualysetl
Found existing installation: qualysetl 0.6.30
Uninstalling qualysetl-0.6.30:
  Would remove:
    /home/dgregory/.local/bin/qetl_setup_python_venv
    /home/dgregory/.local/lib/python3.8/site-packages/qualys_etl/*
    /home/dgregory/.local/lib/python3.8/site-packages/qualysetl-0.6.30.dist-info/*
Proceed (y/n)? y
  Successfully uninstalled qualysetl-0.6.30
qualysetl@ubuntu:~/.local/bin$ 

Install

  • Make sure you are not in your Python Virtual Environment when installing this software.
    Notice the command prompt does not include (qetl_env).
(qetl_env) qualysetl@ubuntu:~$ deactivate
qualysetl@ubuntu:~$ python3 -m pip install qualysetl
Collecting qualysetl
  Downloading qualysetl-0.6.30-py3-none-any.whl (79 kB)
     |████████████████████████████████| 79 kB 1.8 MB/s 
Installing collected packages: qualysetl
Successfully installed qualysetl-0.6.30
qualysetl@ubuntu:~$ 

qetl_setup_python_env

qualysetl@ubuntu:~/.local/bin$ ./qetl_setup_python_venv /opt/qetl
Start qetl_setup_python_venv - Thu 17 Jun 2021 08:39:41 PM PDT
  1) test_os_for_required_commands
  2) test_for_pip_connectivity
  3) prepare_opt_qetl_env_dirs

    usage:        qetl_setup_python_venv [/path/to/dir]

    description:

        Create a python3 virtual environment, and install the qualysetl application into that environment for usage.
        This isolates the qualysetl application dependencies to the python3 virtual environment.

            If you plan to setup your python virtual environment outside of your default home directory,
            please ensure you have authorization to create directories in the target location.

    examples:
            1) qetl_setup_python_venv /opt/qetl
               - will work if you pre-create /opt/qetl as you have to be root to write to /opt
            2) qetl_setup_python_venv /usr/local
               - will result in /usr/local/opt/qetl if you have authorization to write to /usr/local
            3) qetl_setup_python_venv
               - Default will be your /home/qualysetl/opt/qetl directory.


Create qetl Python Environment? /opt/qetl/qetl_venv
Do you want to create your python3 virtual environment for qetl? ( yes or no ) yes

ok, creating python3 virtual /opt/qetl/qetl_venv


  4) create_qetl_python_venv - will run for about 1-2 minutes

     1	    Package         Version  
     2	    --------------- ---------
     3	    boto3           1.17.97  
     4	    botocore        1.20.97  
     5	    certifi         2021.5.30
     6	    chardet         4.0.0    
     7	    idna            2.10     
     8	    jmespath        0.10.0   
     9	    oschmod         0.3.12   
    10	    pip             20.0.2   
    11	    pkg-resources   0.0.0    
    12	    python-dateutil 2.8.1    
    13	    PyYAML          5.4.1    
    14	    qualysetl       0.6.35   
    15	    requests        2.25.1   
    16	    s3transfer      0.4.2    
    17	    setuptools      57.0.0   
    18	    six             1.16.0   
    19	    urllib3         1.26.5   
    20	    wheel           0.36.2   
    21	    xmltodict       0.12.0   


     1	    Name: qualysetl
     2	    Version: 0.6.35
     3	    Summary: Qualys API Best Practices Series - ETL Blueprint Example Code within Python Virtual Environment
     4	    Home-page: https://dg-cafe.github.io/qualysetl/
     5	    Author: David Gregory
     6	    Author-email: dgregory@qualys.com, dave@davidgregory.com
     7	    License: Apache
     8	    Location: /opt/qetl/qetl_venv/lib/python3.8/site-packages
     9	    Requires: 
    10	    Required-by: 

   Success! Your python virtual environment for qetl is: /opt/qetl/qetl_venv

   Your python3 venv separates your base python installation from the qetl python requirements
   and is your entry to executing the qetl_manage_user application.  Your base qetl installation has
   moved to your python virtual environment: /opt/qetl/qetl_venv

   !!! save these commands as they are your entry to run the qetl application
   
       1) source /opt/qetl/qetl_venv/bin/activate
       2) /opt/qetl/qetl_venv/bin/qetl_manage_user ( Your entry point to operating qualysetl ) 

   Next steps:

    Enter your python3 virtual environment and begin testing qualys connectivity.

       1) source /opt/qetl/qetl_venv/bin/activate
       2) /opt/qetl/qetl_venv/bin/qetl_manage_user

End   qetl_setup_python_venv - Thu 17 Jun 2021 08:40:04 PM PDT
qualysetl@ubuntu:~/.local/bin$

qetl_manage_user

You can execute qetl_manage_user to see options available. To operate the qetl_manage_user application you'll first enter the python3 virtual environment, then execute qetl_manage_user.

(qetl_venv) qualysetl@ubuntu:~/.local/bin$ qetl_manage_user 
    
Please enter -u [ your /opt/qetl/users/ user home directory path ]
    Note: /opt/qetl/users/newuser is the root directory for your qetl userhome directory, 
         enter a new path including the opt/qetl/users/newuser 
         in the path you have authorization to write to.
         the prefix to your user directory opt/qetl/users is required.
         Example:
            1) /opt/qetl/users/newuser

        
    usage: qetl_manage_user [-h] -u qetl_USER_HOME_DIR [-e execute etl module] [-c] [-t] [-d] [-r] [-l]
    
    Setup and execute etl module for your qualys qetl users.  
    
    optional arguments:
      -h, --help                show this help message and exit
      -u Home Directory Path, --qetl_user_home_dir Home directory Path
                                   Include prefix opt/qetl/users/[user dir] 
                                   Examples:
                                   1) /home/dgregory/opt/qetl/users/q_username 
                                   2) /opt/qetl/users/q_username
      -e etl module name,     --execute_etl_module module name
                                  Ex.  -e etl_knowledgebase or -e etl_host_list or -e etl_host_list_detection
      -d YYMMDDThh:mm:ssZ,    --datetime        YYYY-MM-DDThh:mm:ssZ UTC. Get All Data On or After Date. 
      -c, --credentials       update qualys api user credentials: qualys uername, password or api_fqdn_server
      -t, --test              test qualys credentials
      -l, --logs              detailed logs sent to stdout
      -r, --report            brief report of the users directory structure.

qetl_manage_user Add User

To add a new user, execute qetl_manage_user -u [opt/users/your_new_user]. See example run log below.

qualysetl@ubuntu:~$ source /opt/qetl/qetl_venv/bin/activate
(qetl_venv) qualysetl@ubuntu:~$ qetl_manage_user

        
    
Please enter -u [ your /opt/qetl/users/ user home directory path ]
    Note: /opt/qetl/users/newuser is the root directory for your qetl userhome directory, 
         enter a new path including the opt/qetl/users/newuser 
         in the path you have authorization to write to.
         the prefix to your user directory opt/qetl/users is required.
         Example:
            1) /opt/qetl/users/newuser


        
    usage: qetl_manage_user [-h] -u qetl_USER_HOME_DIR [-e execute etl module] [-c] [-t] [-d] [-r] [-l]
    
    Setup and execute etl module for your qualys qetl users.
    
    optional arguments:
      -h, --help                show this help message and exit
      -u Home Directory Path, --qetl_user_home_dir Home directory Path
                                   Include prefix opt/qetl/users/[user dir]
                                   Examples:
                                   1) /home/dgregory/opt/qetl/users/q_username
                                   2) /opt/qetl/users/q_username
      -e etl module name,     --execute_etl_module module name
                                  Ex.  -e etl_knowledgebase or -e etl_host_list or -e etl_host_list_detection
      -d YYMMDDThh:mm:ssZ,    --datetime        YYYY-MM-DDThh:mm:ssZ UTC. Get All Data On or After Date.
      -c, --credentials       update qualys api user credentials: qualys uername, password or api_fqdn_server
      -t, --test              test qualys credentials
      -l, --logs              detailed logs sent to stdout
      -r, --report            brief report of the users directory structure.
     
    
(qetl_venv) qualysetl@ubuntu:~$ qetl_manage_user -u /opt/qetl/users/qqusr_dt4

qetl_user_home_dir does not exist: /opt/qetl/users/qqusr_dt4/qetl_home
Create new qetl_user_home_dir? /opt/qetl/users/qqusr_dt4/qetl_home ( yes or no ): yes

qetl_user_home_dir created: /opt/qetl/users/qqusr_dt4/qetl_home


Current username: initialuser in config: /opt/qetl/users/qqusr_dt4/qetl_home/cred/.etld_cred.yaml
Update Qualys username? ( yes or no ): yes
Enter new Qualys username: qqusr_dt4
Current api_fqdn_server: qualysapi.qualys.com
Update api_fqdn_server? ( yes or no ): no
Update password for username: qqusr_dt4
Update password? ( yes or no ): yes
Enter your Qualys password:
You have updated your credentials.
  Qualys Username: qqusr_dt4
  Qualys api_fqdn_server: qualysapi.qualys.com


Would you like to test login/logout of Qualys? ( yes or no ): yes

Qualys Login Test for qqusr_dt4 at api_fqdn_server: qualysapi.qualys.com

Testing Qualys Login for qqusr_dt4 Succeeded at qualysapi.qualys.com
    with HTTPS Return Code: 200.

Thank you, exiting.

(qetl_venv) qualysetl@ubuntu:~/opt/qetl/qetl_venv/bin$ 

qetl_manage_user ETL KnowledgeBase

(qetl_venv) qualysetl@ubuntu:~/opt/qetl/qetl_venv/bin$ qetl_manage_user -u /opt/qetl/users/qualys_user -e etl_knowledgebase
Starting etl_knowledgebase.  For progress see your /opt/qetl/users/qualys_user/qetl_home log directory
End      etl_knowledgebase.  For progress see your /opt/qetl/users/qualys_user/qetl_home log directory

(qetl_venv) qualysetl@ubuntu:~/opt/qetl/qetl_venv/bin$ cat /opt/qetl/users/qualys_user/qetl_home/log/kb.log | nl 
     1	2021-05-28 01:26:03,836 | INFO     | etl_knowledgebase: 20210528012603    | dgregory        | setup_logging_stdout                | LOGGING SUCCESSFULLY SETUP FOR STREAMING
     2	2021-05-28 01:26:03,836 | INFO     | etl_knowledgebase: 20210528012603    | dgregory        | setup_logging_stdout                | PROGRAM: ['/home/dgregory/opt/qetl/qetl_venv/bin/qetl_manage_user', '-u', '/opt/qetl/users/qualys_user', '-e', 'etl_knowledgebase: 20210528012603']
     3	2021-05-28 01:26:03,897 | INFO     | etl_knowledgebase: 20210528012603    | dgregory        | check_python_version                | Python version found is: ['3.8.5 (default, Jan 27 2021, 15:41:15) ', '[GCC 9.3.0]']
     4	2021-05-28 01:26:03,897 | INFO     | etl_knowledgebase: 20210528012603    | dgregory        | get_sqlite_version                  | SQLite version found is: 3.31.1.
     5	2021-05-28 01:26:03,898 | INFO     | etl_knowledgebase: 20210528012603    | dgregory        | set_qetl_code_dir                   | parent qetl code dir - /home/dgregory/opt/qetl/qetl_venv/lib/python3.8/site-packages
     6	2021-05-28 01:26:03,898 | INFO     | etl_knowledgebase: 20210528012603    | dgregory        | set_qetl_code_dir                   | child qetl code dir  - /home/dgregory/opt/qetl/qetl_venv/lib/python3.8/site-packages/qualys_etl
     7	2021-05-28 01:26:03,898 | INFO     | etl_knowledgebase: 20210528012603    | dgregory        | set_qetl_code_dir                   | etld_lib              - /home/dgregory/opt/qetl/qetl_venv/lib/python3.8/site-packages/qualys_etl/etld_lib
     8	2021-05-28 01:26:03,898 | INFO     | etl_knowledgebase: 20210528012603    | dgregory        | set_qetl_code_dir                   | etld_templates        - /home/dgregory/opt/qetl/qetl_venv/lib/python3.8/site-packages/qualys_etl/etld_templates
     9	2021-05-28 01:26:03,898 | INFO     | etl_knowledgebase: 20210528012603    | dgregory        | set_qetl_code_dir                   | etld_knowledgebase    - /home/dgregory/opt/qetl/qetl_venv/lib/python3.8/site-packages/qualys_etl/etld_knowledgebase
    10	2021-05-28 01:26:03,898 | INFO     | etl_knowledgebase: 20210528012603    | dgregory        | set_qetl_code_dir                   | etld_host_list        - /home/dgregory/opt/qetl/qetl_venv/lib/python3.8/site-packages/qualys_etl/etld_host_list
    11	2021-05-28 01:26:03,900 | INFO     | etl_knowledgebase: 20210528012603    | dgregory        | setup_user_home_directories         | parent user app dir  - /opt/qetl/users/qualys_user
    12	2021-05-28 01:26:03,900 | INFO     | etl_knowledgebase: 20210528012603    | dgregory        | setup_user_home_directories         | user home directory  - /opt/qetl/users/qualys_user/qetl_home
    13	2021-05-28 01:26:03,900 | INFO     | etl_knowledgebase: 20210528012603    | dgregory        | setup_user_home_directories         | qetl_user_root_dir   - User root dir       - /opt/qetl/users
    14	2021-05-28 01:26:03,900 | INFO     | etl_knowledgebase: 20210528012603    | dgregory        | setup_user_home_directories         | qetl_user_home_dir   - qualys user         - /opt/qetl/users/qualys_user/qetl_home
    15	2021-05-28 01:26:03,900 | INFO     | etl_knowledgebase: 20210528012603    | dgregory        | setup_user_home_directories         | qetl_user_data_dir   - xml,json,csv,sqlite - /opt/qetl/users/qualys_user/qetl_home/data
    16	2021-05-28 01:26:03,900 | INFO     | etl_knowledgebase: 20210528012603    | dgregory        | setup_user_home_directories         | qetl_user_log_dir    - log files           - /opt/qetl/users/qualys_user/qetl_home/log
    17	2021-05-28 01:26:03,900 | INFO     | etl_knowledgebase: 20210528012603    | dgregory        | setup_user_home_directories         | qetl_user_config_dir - yaml configuration  - /opt/qetl/users/qualys_user/qetl_home/config
    18	2021-05-28 01:26:03,900 | INFO     | etl_knowledgebase: 20210528012603    | dgregory        | setup_user_home_directories         | qetl_user_cred_dir   - yaml credentials    - /opt/qetl/users/qualys_user/qetl_home/cred
    19	2021-05-28 01:26:03,900 | INFO     | etl_knowledgebase: 20210528012603    | dgregory        | setup_user_home_directories         | qetl_user_bin_dir    - etl scripts         - /opt/qetl/users/qualys_user/qetl_home/bin
    20	2021-05-28 01:26:03,902 | INFO     | etl_knowledgebase: 20210528012603    | dgregory        | load_etld_lib_config_settings_yaml       | etld_config_settings.yaml - kb_last_modified_after: default 
    21	2021-05-28 01:26:03,902 | INFO     | etl_knowledgebase: 20210528012603    | dgregory        | load_etld_lib_config_settings_yaml       | etld_config_settings.yaml - kb_export_dir: default 
    22	2021-05-28 01:26:03,902 | INFO     | etl_knowledgebase: 20210528012603    | dgregory        | load_etld_lib_config_settings_yaml       | etld_config_settings.yaml - host_list_vm_processed_after: default 
    23	2021-05-28 01:26:03,902 | INFO     | etl_knowledgebase: 20210528012603    | dgregory        | load_etld_lib_config_settings_yaml       | etld_config_settings.yaml - host_list_payload_option: notags 
    24	2021-05-28 01:26:03,902 | INFO     | etl_knowledgebase: 20210528012603    | dgregory        | setup_kb_vars                       | knowledgeBase config - /opt/qetl/users/qualys_user/qetl_home/config/etld_config_settings.yaml
    25	2021-05-28 01:26:03,902 | INFO     | etl_knowledgebase: 20210528012603    | dgregory        | setup_kb_vars                       | kb_export_dir is direct from yaml
    26	2021-05-28 01:26:03,902 | INFO     | etl_knowledgebase: 20210528012603    | dgregory        | setup_kb_vars                       | kb_last_modified_after utc.now minus 7 days - 2021-05-21T00:00:00Z
    27	2021-05-28 01:26:03,902 | INFO     | etl_knowledgebase: 20210528012603    | dgregory        | setup_host_list_vars                | host list config - /opt/qetl/users/qualys_user/qetl_home/config/etld_config_settings.yaml
    28	2021-05-28 01:26:03,902 | INFO     | etl_knowledgebase: 20210528012603    | dgregory        | setup_host_list_vars                | host_list_vm_processed_after utc.now minus 7 days - 2021-05-27T00:00:00Z
    29	2021-05-28 01:26:03,902 | INFO     | etl_knowledgebase: 20210528012603    | dgregory        | setup_host_list_vars                | host_list_payload_option yaml - notags
    30	2021-05-28 01:26:03,906 | INFO     | etl_knowledgebase: 20210528012603    | dgregory        | spawn_etl_in_background                             | Job PID 247944 kb_etl_workflow job running in background.
    31	2021-05-28 01:26:03,907 | INFO     | etl_knowledgebase: 20210528012603    | dgregory        | kb_start_wrapper                    | __start__ kb_etl_workflow ['/home/dgregory/opt/qetl/qetl_venv/bin/qetl_manage_user', '-u', '/opt/qetl/users/qualys_user', '-e', 'etl_knowledgebase: 20210528012603']
    32	2021-05-28 01:26:03,907 | INFO     | etl_knowledgebase: 20210528012603    | dgregory        | kb_start_wrapper                    | data directory: /opt/qetl/users/qualys_user/qetl_home/data
    33	2021-05-28 01:26:03,907 | INFO     | etl_knowledgebase: 20210528012603    | dgregory        | kb_start_wrapper                    | config file:    /opt/qetl/users/qualys_user/qetl_home/config/etld_config_settings.yaml
    34	2021-05-28 01:26:03,907 | INFO     | etl_knowledgebase: 20210528012603    | dgregory        | kb_start_wrapper                    | cred yaml file: /opt/qetl/users/qualys_user/qetl_home/cred/.etld_cred.yaml
    35	2021-05-28 01:26:03,907 | INFO     | etl_knowledgebase: 20210528012603    | dgregory        | kb_start_wrapper                    | cookie file:    /opt/qetl/users/qualys_user/qetl_home/cred/.etld_cookie
    36	2021-05-28 01:26:03,907 | INFO     | etl_knowledgebase: 20210528012603    | dgregory        | kb_extract_wrapper                  | start knowledgebase_extract xml from qualys with kb_last_modified_after=2021-05-21T00:00:00Z
    37	2021-05-28 01:26:03,907 | INFO     | etl_knowledgebase: 20210528012603    | dgregory        | knowledgebase_extract                          | start
    38	2021-05-28 01:26:03,909 | INFO     | etl_knowledgebase: 20210528012603    | dgregory        | get_cred                            | Found your subscription credentials file:  /opt/qetl/users/qualys_user/qetl_home/cred/.etld_cred.yaml
    39	2021-05-28 01:26:03,909 | INFO     | etl_knowledgebase: 20210528012603    | dgregory        | get_cred                            |      username:         quays93
    40	2021-05-28 01:26:03,909 | INFO     | etl_knowledgebase: 20210528012603    | dgregory        | get_cred                            |      api_fqdn_server:  qualysapi.qg2.apps.qualys.com
    41	2021-05-28 01:26:03,909 | INFO     | etl_knowledgebase: 20210528012603    | dgregory        | get_cred                            |  ** Warning: Ensure Credential File permissions are correct for your company.
    42	2021-05-28 01:26:03,909 | INFO     | etl_knowledgebase: 20210528012603    | dgregory        | get_cred                            |  ** Warning: Credentials File: /opt/qetl/users/qualys_user/qetl_home/cred/.etld_cred.yaml
    43	2021-05-28 01:26:03,909 | INFO     | etl_knowledgebase: 20210528012603    | dgregory        | get_cred                            |  ** Permissions are: -rw------- for /opt/qetl/users/qualys_user/qetl_home/cred/.etld_cred.yaml
    44	2021-05-28 01:26:03,909 | INFO     | etl_knowledgebase: 20210528012603    | dgregory        | knowledgebase_extract                          | api call    - https://qualysapi.qg2.apps.qualys.com/api/2.0/fo/knowledge_base/vuln/
    45	2021-05-28 01:26:03,909 | INFO     | etl_knowledgebase: 20210528012603    | dgregory        | knowledgebase_extract                          | api options - {'action': 'list', 'details': 'All', 'show_disabled_flag': '1', 'show_qid_change_log': '1', 'show_supported_modules_info': '1', 'show_pci_reasons': '1', 'last_modified_after': '2021-05-21T00:00:00Z'}
    46	2021-05-28 01:26:03,909 | INFO     | etl_knowledgebase: 20210528012603    | dgregory        | knowledgebase_extract                          | cookie      - False
    47	2021-05-28 01:26:05,717 | INFO     | etl_knowledgebase: 20210528012603    | dgregory        | log_file_info                       | input file - https://qualysapi.qg2.apps.qualys.com/api/2.0/fo/knowledge_base/vuln/ size:  change time: 
    48	2021-05-28 01:26:05,718 | INFO     | etl_knowledgebase: 20210528012603    | dgregory        | log_file_info                       | output file - /opt/qetl/users/qualys_user/qetl_home/data/kb.xml size: 728.51 kilobytes change time: 2021-05-27 21:26:05 local timezone
    49	2021-05-28 01:26:05,718 | INFO     | etl_knowledgebase: 20210528012603    | dgregory        | knowledgebase_extract                          | end
    50	2021-05-28 01:26:05,718 | INFO     | etl_knowledgebase: 20210528012603    | dgregory        | kb_extract_wrapper                  | end knowledgebase_extract xml from qualys
    51	2021-05-28 01:26:05,719 | INFO     | etl_knowledgebase: 20210528012603    | dgregory        | kb_to_shelve_wrapper           | start kb_shelve xml to shelve
    52	2021-05-28 01:26:05,719 | INFO     | etl_knowledgebase: 20210528012603    | dgregory        | kb_to_shelve_wrapper           | input file:  /opt/qetl/users/qualys_user/qetl_home/data/kb.xml
    53	2021-05-28 01:26:05,719 | INFO     | etl_knowledgebase: 20210528012603    | dgregory        | kb_to_shelve_wrapper           | output file: /opt/qetl/users/qualys_user/qetl_home/data/kb_shelve
    54	2021-05-28 01:26:05,719 | INFO     | etl_knowledgebase: 20210528012603    | dgregory        | kb_shelve                           | start
    55	2021-05-28 01:26:05,744 | INFO     | etl_knowledgebase: 20210528012603    | dgregory        | log_dbm_info                        | dbm type - dbm.gnu - /opt/qetl/users/qualys_user/qetl_home/data/kb_shelve
    56	2021-05-28 01:26:05,815 | INFO     | etl_knowledgebase: 20210528012603    | dgregory        | kb_shelve                           | count qualys qid added to shelve: 137 for /opt/qetl/users/qualys_user/qetl_home/data/kb_shelve
    57	2021-05-28 01:26:05,815 | INFO     | etl_knowledgebase: 20210528012603    | dgregory        | log_file_info                       | input file - /opt/qetl/users/qualys_user/qetl_home/data/kb.xml size: 728.51 kilobytes change time: 2021-05-27 21:26:05 local timezone
    58	2021-05-28 01:26:05,815 | INFO     | etl_knowledgebase: 20210528012603    | dgregory        | log_dbm_info                        | dbm type - dbm.gnu - /opt/qetl/users/qualys_user/qetl_home/data/kb_shelve
    59	2021-05-28 01:26:05,815 | INFO     | etl_knowledgebase: 20210528012603    | dgregory        | log_file_info                       | output file - /opt/qetl/users/qualys_user/qetl_home/data/kb_shelve size: 632.00 kilobytes change time: 2021-05-27 21:26:05 local timezone
    60	2021-05-28 01:26:05,815 | INFO     | etl_knowledgebase: 20210528012603    | dgregory        | kb_shelve                           | end
    61	2021-05-28 01:26:05,815 | INFO     | etl_knowledgebase: 20210528012603    | dgregory        | kb_to_shelve_wrapper           | end   kb_shelve xml to shelve
    62	2021-05-28 01:26:05,815 | INFO     | etl_knowledgebase: 20210528012603    | dgregory        | kb_to_json_wrapper                  | start kb_load_json transform Shelve to JSON
    63	2021-05-28 01:26:05,815 | INFO     | etl_knowledgebase: 20210528012603    | dgregory        | kb_to_json_wrapper                  | input file:   /opt/qetl/users/qualys_user/qetl_home/data/kb_shelve
    64	2021-05-28 01:26:05,815 | INFO     | etl_knowledgebase: 20210528012603    | dgregory        | kb_to_json_wrapper                  | output File:  /opt/qetl/users/qualys_user/qetl_home/data/kb.json
    65	2021-05-28 01:26:05,815 | INFO     | etl_knowledgebase: 20210528012603    | dgregory        | kb_load_json                             | start
    66	2021-05-28 01:26:05,840 | INFO     | etl_knowledgebase: 20210528012603    | dgregory        | kb_load_json                             | count qid loaded to json: 137
    67	2021-05-28 01:26:05,841 | INFO     | etl_knowledgebase: 20210528012603    | dgregory        | log_file_info                       | input file - /opt/qetl/users/qualys_user/qetl_home/data/kb_shelve size: 632.00 kilobytes change time: 2021-05-27 21:26:05 local timezone
    68	2021-05-28 01:26:05,841 | INFO     | etl_knowledgebase: 20210528012603    | dgregory        | log_dbm_info                        | dbm type - dbm.gnu - /opt/qetl/users/qualys_user/qetl_home/data/kb_shelve
    69	2021-05-28 01:26:05,841 | INFO     | etl_knowledgebase: 20210528012603    | dgregory        | log_file_info                       | output file - /opt/qetl/users/qualys_user/qetl_home/data/kb.json size: 645.81 kilobytes change time: 2021-05-27 21:26:05 local timezone
    70	2021-05-28 01:26:05,841 | INFO     | etl_knowledgebase: 20210528012603    | dgregory        | kb_load_json                             | end
    71	2021-05-28 01:26:05,841 | INFO     | etl_knowledgebase: 20210528012603    | dgregory        | kb_to_json_wrapper                  | end   kb_load_json transform Shelve to JSON
    72	2021-05-28 01:26:05,841 | INFO     | etl_knowledgebase: 20210528012603    | dgregory        | kb_to_csv_wrapper                   | start kb_load_csv - shelve to csv
    73	2021-05-28 01:26:05,841 | INFO     | etl_knowledgebase: 20210528012603    | dgregory        | kb_to_csv_wrapper                   | input file:   /opt/qetl/users/qualys_user/qetl_home/data/kb_shelve
    74	2021-05-28 01:26:05,841 | INFO     | etl_knowledgebase: 20210528012603    | dgregory        | kb_to_csv_wrapper                   | output file: /opt/qetl/users/qualys_user/qetl_home/data/kb.csv
    75	2021-05-28 01:26:05,841 | INFO     | etl_knowledgebase: 20210528012603    | dgregory        | kb_to_csv_wrapper                   | output file: /opt/qetl/users/qualys_user/qetl_home/data/kb_cve_qid_map.csv  cve -> qid map in csv format
    76	2021-05-28 01:26:05,841 | INFO     | etl_knowledgebase: 20210528012603    | dgregory        | kb_create_csv_from_shelve           | start
    77	2021-05-28 01:26:05,864 | INFO     | etl_knowledgebase: 20210528012603    | dgregory        | kb_create_csv_from_shelve           | count rows written to csv: 137
    78	2021-05-28 01:26:05,864 | INFO     | etl_knowledgebase: 20210528012603    | dgregory        | log_file_info                       | input file - /opt/qetl/users/qualys_user/qetl_home/data/kb_shelve size: 632.00 kilobytes change time: 2021-05-27 21:26:05 local timezone
    79	2021-05-28 01:26:05,864 | INFO     | etl_knowledgebase: 20210528012603    | dgregory        | log_dbm_info                        | dbm type - dbm.gnu - /opt/qetl/users/qualys_user/qetl_home/data/kb_shelve
    80	2021-05-28 01:26:05,864 | INFO     | etl_knowledgebase: 20210528012603    | dgregory        | log_file_info                       | output file - /opt/qetl/users/qualys_user/qetl_home/data/kb.csv size: 387.65 kilobytes change time: 2021-05-27 21:26:05 local timezone
    81	2021-05-28 01:26:05,864 | INFO     | etl_knowledgebase: 20210528012603    | dgregory        | kb_create_csv_from_shelve           | end
    82	2021-05-28 01:26:05,867 | INFO     | etl_knowledgebase: 20210528012603    | dgregory        | kb_create_cve_qid_shelve            | count rows written to cve to qid shelve: 334
    83	2021-05-28 01:26:05,868 | INFO     | etl_knowledgebase: 20210528012603    | dgregory        | log_file_info                       | input file - /opt/qetl/users/qualys_user/qetl_home/data/kb_shelve size: 632.00 kilobytes change time: 2021-05-27 21:26:05 local timezone
    84	2021-05-28 01:26:05,868 | INFO     | etl_knowledgebase: 20210528012603    | dgregory        | log_dbm_info                        | dbm type - dbm.gnu - /opt/qetl/users/qualys_user/qetl_home/data/kb_shelve
    85	2021-05-28 01:26:05,868 | INFO     | etl_knowledgebase: 20210528012603    | dgregory        | log_file_info                       | output file - /opt/qetl/users/qualys_user/qetl_home/data/kb_cve_qid_map_shelve size: 44.00 kilobytes change time: 2021-05-27 21:26:05 local timezone
    86	2021-05-28 01:26:05,868 | INFO     | etl_knowledgebase: 20210528012603    | dgregory        | kb_to_csv_wrapper                   | end   kb_load_csv - shelve to csv
    87	2021-05-28 01:26:05,868 | INFO     | etl_knowledgebase: 20210528012603    | dgregory        | kb_to_cve_qid_csv_wrapper           | start kb_load_cve_qid_csv transform Shelve to CSV
    88	2021-05-28 01:26:05,868 | INFO     | etl_knowledgebase: 20210528012603    | dgregory        | kb_to_cve_qid_csv_wrapper           | input file:  /opt/qetl/users/qualys_user/qetl_home/data/kb_cve_qid_map_shelve
    89	2021-05-28 01:26:05,868 | INFO     | etl_knowledgebase: 20210528012603    | dgregory        | kb_to_cve_qid_csv_wrapper           | output file: /opt/qetl/users/qualys_user/qetl_home/data/kb_cve_qid_map.csv
    90	2021-05-28 01:26:05,868 | INFO     | etl_knowledgebase: 20210528012603    | dgregory        | kb_cve_qid_csv_report               | Start
    91	2021-05-28 01:26:05,869 | INFO     | etl_knowledgebase: 20210528012603    | dgregory        | kb_cve_qid_csv_report               | Count of CVE rows written: 334
    92	2021-05-28 01:26:05,869 | INFO     | etl_knowledgebase: 20210528012603    | dgregory        | kb_cve_qid_csv_report               | End
    93	2021-05-28 01:26:05,869 | INFO     | etl_knowledgebase: 20210528012603    | dgregory        | kb_to_cve_qid_csv_wrapper           | end   kb_load_cve_qid_csv transform Shelve to CSV
    94	2021-05-28 01:26:05,869 | INFO     | etl_knowledgebase: 20210528012603    | dgregory        | kb_to_sqlite_wrapper                | start kb_load_sqlite transform Shelve to Sqlite3 DB
    95	2021-05-28 01:26:05,869 | INFO     | etl_knowledgebase: 20210528012603    | dgregory        | kb_to_sqlite_wrapper                | input file:   /opt/qetl/users/qualys_user/qetl_home/data/kb.csv
    96	2021-05-28 01:26:05,869 | INFO     | etl_knowledgebase: 20210528012603    | dgregory        | kb_to_sqlite_wrapper                | output file: /opt/qetl/users/qualys_user/qetl_home/data/kb_load_sqlite.db
    97	2021-05-28 01:26:05,869 | INFO     | etl_knowledgebase: 20210528012603    | dgregory        | kb_load_sqlite                           | start
    98	2021-05-28 01:26:05,884 | INFO     | etl_knowledgebase: 20210528012603    | dgregory        | bulk_insert_csv_file                | Count rows added to table: 137
    99	2021-05-28 01:26:05,884 | INFO     | etl_knowledgebase: 20210528012603    | dgregory        | log_file_info                       | input file - /opt/qetl/users/qualys_user/qetl_home/data/kb.csv size: 387.65 kilobytes change time: 2021-05-27 21:26:05 local timezone
   100	2021-05-28 01:26:05,884 | INFO     | etl_knowledgebase: 20210528012603    | dgregory        | log_file_info                       | output file - /opt/qetl/users/qualys_user/qetl_home/data/kb_load_sqlite.db size: 520.00 kilobytes change time: 2021-05-27 21:26:05 local timezone
   101	2021-05-28 01:26:05,884 | INFO     | etl_knowledgebase: 20210528012603    | dgregory        | kb_load_sqlite                           | end
   102	2021-05-28 01:26:05,884 | INFO     | etl_knowledgebase: 20210528012603    | dgregory        | kb_to_sqlite_wrapper                | end   kb_load_sqlite transform Shelve to Sqlite3 DB
   103	2021-05-28 01:26:05,884 | INFO     | etl_knowledgebase: 20210528012603    | dgregory        | kb_distribution_wrapper             | start kb_distribution
   104	2021-05-28 01:26:05,884 | INFO     | etl_knowledgebase: 20210528012603    | dgregory        | kb_dist                             | start
   105	2021-05-28 01:26:05,884 | INFO     | etl_knowledgebase: 20210528012603    | dgregory        | copy_results_to_external_target     | no actions taken.  etld_config_settings.yaml kb_export_dir set to: default
   106	2021-05-28 01:26:05,885 | INFO     | etl_knowledgebase: 20210528012603    | dgregory        | kb_dist                             | end
   107	2021-05-28 01:26:05,885 | INFO     | etl_knowledgebase: 20210528012603    | dgregory        | kb_distribution_wrapper             | end   kb_distribution
   108	2021-05-28 01:26:05,885 | INFO     | etl_knowledgebase: 20210528012603    | dgregory        | kb_end_wrapper                      | runtime for kb_etl_workflow in seconds: 1.9780801669985522
   109	2021-05-28 01:26:05,885 | INFO     | etl_knowledgebase: 20210528012603    | dgregory        | kb_end_wrapper                      | __end__ kb_etl_workflow ['/home/dgregory/opt/qetl/qetl_venv/bin/qetl_manage_user', '-u', '/opt/qetl/users/qualys_user', '-e', 'etl_knowledgebase: 20210528012603']

Review ETL KnowledgeBase Data

(qetl_venv) qualysetl@ubuntu:/opt/qetl/users/qualys_user/qetl_home/data$ cd /opt/qetl/users/qualys_user/qetl_home/data/
(qetl_venv) qualysetl@ubuntu:/opt/qetl/users/qualys_user/qetl_home/data$ ls | nl
     1	kb.csv
     2	kb_cve_qid_map.csv
     3	kb_cve_qid_map_shelve
     4	kb.json
     5	kb_shelve
     6	kb_load_sqlite.db
     7	kb.xml
(qetl_venv) qualysetl@ubuntu:/opt/qetl/users/qualys_user/qetl_home/data$ head -20 kb.json
[{
    "QID": "238914",
    "VULN_TYPE": "Vulnerability",
    "SEVERITY_LEVEL": "4",
    "TITLE": "Red Hat Update for Red Hat JBoss Enterprise Application Platform 7.3.4 (RHSA-2020:5341)",
    "CATEGORY": "RedHat",
    "LAST_SERVICE_MODIFICATION_DATETIME": "2021-05-21T07:20:40Z",
    "PUBLISHED_DATETIME": "2020-12-11T12:36:56Z",
    "PATCHABLE": "1",
    "SOFTWARE_LIST": {
        "SOFTWARE": [
            {
                "PRODUCT": "jboss_enterprise_application_platform",
                "VENDOR": "redhat"
            },

License

Apache License

Copyright 2021  David Gregory and Qualys Inc.

Licensed under the Apache License, Version 2.0 (the "License");
you may not use this file except in compliance with the License.
You may obtain a copy of the License at

    http://www.apache.org/licenses/LICENSE-2.0

Unless required by applicable law or agreed to in writing, software
distributed under the License is distributed on an "AS IS" BASIS,
WITHOUT WARRANTIES OR CONDITIONS OF ANY KIND, either express or implied.
See the License for the specific language governing permissions and
limitations under the License.

ChangeLog

Beginning with 0.6.98 a change log will be maintained here.

Version Date Description of Changes
0.6.98 2021-08-06 10:00 ET minor update to order of python virtual env package install. Install Script: qetl_setup_python_venv
0.6.99 2021-08-06 11:30 ET minor update, added module chardet.
0.6.100 2021-08-10 12:00 ET minor documentation update.
0.6.101 2021-08-11 12:00 ET minor update to asset_inventory gateway selection.
0.6.102 2021-08-13 12:00 ET minor update to documentation.
0.6.103 2021-08-26 18:00 ET minor update to allow host list detection to continue to run for up to 1 day.
0.6.104 2021-08-27 18:00 ET update to address encoding error in complex data.
0.6.105 2021-09-09 12:00 ET updated roadmap, and updated retry after receiving 409 (concurrency) or 202 (duplicate operation), sleep 2 min and retry.
0.6.106 2021-09-29 12:00 ET Minor update to allow sqlite 3.26.
0.6.107 2021-09-29 20:00 ET Minor update to adding ability to show tags in Host List. If host_list_show_tags: '1' is added to etld_config_settings.yaml, then the host list will include qualys tags.
0.6.108 2021-10-01 20:00 ET Updated documentation to include Red Hat 8.4 instructions.
0.6.109 2021-10-02 12:00 ET Updated documentation to include Asset Inventory (GAV/CSAM V2) API.
0.6.112 2021-11-07 12:00 ET Updated etl_asset_inventory to include new fields: criticality, businessInformation, assignedLocation, businessAppListData. Updated retry and program max run time sanity checks. Updated Asset Inventory Logging to include count of assets prior to executing download. Updated Host List to include cloud meta data.
0.6.113 2021-11-16 12:00 ET Updated file change sanity check to 20 min of inactivity.
0.6.117 2021-11-18 06:00 ET Updated http wait time from 30 sec to 5 min. Added counters to asset inventory csv logging. Reverse Sort to add newest assets to shelve in asset_inventory_shelve without overwriting dups.
0.6.118 2021-11-18 06:00 ET Updated performance reading shelve database in asset inventory process. Tested 1.5 Million hosts successfully.
0.6.119 2021-11-24 06:00 ET Updated asset inventory features to include presenting JSON in csv cells instead of indexed list, as well as feature to not truncate data. To enable these feature, edit your etld_config_settings.yaml to include 'asset_inventory_present_csv_cell_as_json: True' and edit your etld_config_settings.yaml to include: asset_inventory_csv_truncate_cell_limit: False
0.6.123 2021-12-01 19:00 ET Updated asset inventory features to include tables Q_Asset_Inventory_Software_Assetid (Asset ID to Software) and Q_Asset_Inventory_Software_Unique ( unique list of software and lifecycle info found in asset inventory ). These tables are useful to create views of unique software, unique software -> server.
0.6.123 2021-12-01 19:00 ET Updated qetl_manage_user credential handling to support -p prompt for cred, -s accept json creds from stdin, -m accept creds exported to environment.

Project details


Release history Release notifications | RSS feed

Download files

Download the file for your platform. If you're not sure which to choose, learn more about installing packages.

Source Distribution

qualysetl-0.6.123.tar.gz (111.6 kB view details)

Uploaded Source

Built Distribution

If you're not sure about the file name format, learn more about wheel file names.

qualysetl-0.6.123-py3-none-any.whl (106.0 kB view details)

Uploaded Python 3

File details

Details for the file qualysetl-0.6.123.tar.gz.

File metadata

  • Download URL: qualysetl-0.6.123.tar.gz
  • Upload date:
  • Size: 111.6 kB
  • Tags: Source
  • Uploaded using Trusted Publishing? No
  • Uploaded via: twine/3.4.1 importlib_metadata/4.4.0 pkginfo/1.7.0 requests/2.22.0 requests-toolbelt/0.9.1 tqdm/4.61.0 CPython/3.8.10

File hashes

Hashes for qualysetl-0.6.123.tar.gz
Algorithm Hash digest
SHA256 1eca275bdcaa8c670335e0d8c588137257e4a7bc244bd07d468524f6233843e2
MD5 24abc3668f6b890ed9fbc4f9cca5efe2
BLAKE2b-256 7c3ecc37c64e549470ae7fde284fc9d11c59be6d3675ac3a185416e2fc9eb90a

See more details on using hashes here.

File details

Details for the file qualysetl-0.6.123-py3-none-any.whl.

File metadata

  • Download URL: qualysetl-0.6.123-py3-none-any.whl
  • Upload date:
  • Size: 106.0 kB
  • Tags: Python 3
  • Uploaded using Trusted Publishing? No
  • Uploaded via: twine/3.4.1 importlib_metadata/4.4.0 pkginfo/1.7.0 requests/2.22.0 requests-toolbelt/0.9.1 tqdm/4.61.0 CPython/3.8.10

File hashes

Hashes for qualysetl-0.6.123-py3-none-any.whl
Algorithm Hash digest
SHA256 c1c6836566ff2248418775ba740e0e9054d5bdb0a792717396af9b41be83242f
MD5 1406831d710e6da461a816e645035a5a
BLAKE2b-256 ef2621df9789713c37c49bf02fbd7d9e7100d794c20273c22dea1c52f92965b7

See more details on using hashes here.

Supported by

AWS Cloud computing and Security Sponsor Datadog Monitoring Depot Continuous Integration Fastly CDN Google Download Analytics Pingdom Monitoring Sentry Error logging StatusPage Status page