Skip to main content

Async friendly logging classes for Python 3

Project description

Build status pypi Test coverage

Async friendly logging classes for Python 3

Features:

  • logging classes using async/await for logs
  • handling of six logging levels, like in built-in logging module
  • built-in support for flushing of log records (e.g. making a web request, or writing to a database, every n records)
  • flushing supports max retries, configurable delays, number of attempts, and fallback target in case of failure
  • support for several targets per logger
  • can be used to asynchronously log to different destinations (for example, web api integration, DBMS, etc.)
  • logged records support any kind of desired arguments and data structures
  • completely abstracted from destination of log entries
  • can be used with built-in logging module, for sync logging and to use built-in logging classes
  • integrated with rodi dependency injection library, to support injection of loggers by activated class name

Installation

pip install rolog

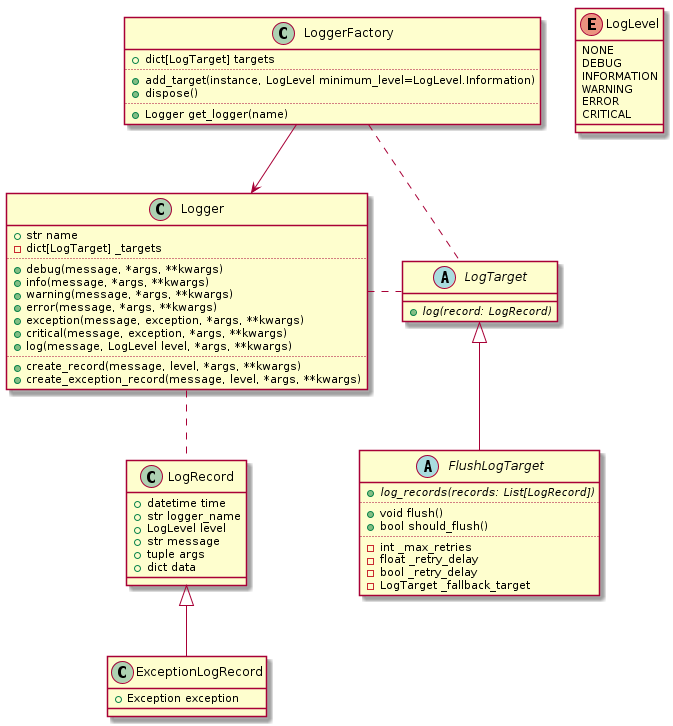
Classes and log levels

Classes

Class Description
LogLevel Int enum: NONE, DEBUG, INFORMATION, WARNING, ERROR, CRITICAL
LogTarget base for classes that are able to send log records to a certain destination
Logger class responsible for creating log records and sending them to appropriate targets, by level
LoggerFactory configuration class, responsible for holding configuration of targets and providing instances of loggers
LogRecord log record created by loggers, sent to configured targets by a logger
ExceptionLogRecord log record created by loggers, including exception information
FlushLogTarget abstract class, derived of LogTarget, handling records in groups, storing them in memory

Basic use

As with the built-in logging module, Logger class is not meant to be instantiated directly, but rather obtained using a configured LoggerFactory.

Example:

import asyncio
from rolog import LoggerFactory, Logger, LogTarget


class PrintTarget(LogTarget):

    async def log(self, record):
        await asyncio.sleep(.1)
        print(record.message, record.args, record.data)


factory = LoggerFactory()

factory.add_target(PrintTarget())

logger = factory.get_logger(__name__)

loop = asyncio.get_event_loop()

async def example():

    await logger.info('Lorem ipsum')

    # log methods support any argument and keyword argument:
    # these are stored in the instances of LogRecord, it is responsibility of LogTarget(s)
    # to handle these extra parameters as desired
    await logger.info('Hello, World!', 1, 2, 3, cool=True)

loop.run_until_complete(example())

Flushing targets

rolog has built-in support for log targets that flush messages in groups, this is necessary to optimize for example reducing the number of web requests when sending log records to a web api, or enabling bulk-insert inside a database. Below is an example of flush target class that sends log records to some web api, in groups of 500:

from typing import List
from rolog import FlushLogTarget, LogRecord


class SomeLogApiFlushLogTarget(FlushLogTarget):

    def __init__(self, http_client):
        super().__init__()
        self.http_client = http_client

    async def log_records(self, records: List[LogRecord]):
        # NB: implement here your own logic to make web requests to send log records
        # to a web api, such as Azure Application Insights 
        # (see for example https://pypi.org/project/asynapplicationinsights/)
        pass

Flush targets handle retries with configurable and progressive delays, when logging a group of records fails. By default, in case of failure a flush target tries to log records 3 times, using a progressive delay of 0.6 seconds * attempt number, finally falling back to a configurable fallback target if logging always failed. Warning messages are issued, using built-in Warnings module to notify of these failures.

These parameters are configurable using constructor parameters fallback_target, max_size, retry_delay, progressive_delay.

class FlushLogTarget(LogTarget, ABC):
    """Base class for flushing log targets: targets that send the log records
    (created by loggers) to the appropriate destination in groups."""

    def __init__(self,
                 queue: Optional[Queue]=None,
                 max_length: int=500,
                 fallback_target: Optional[LogTarget]=None,
                 max_retries: int=3,
                 retry_delay: float=0.6,
                 progressive_delay: bool=True):

Flushing when application stops

Since flushing targets hold log records in memory before flushing them, it's necessary to flush when an application stops. Assuming that a single LoggerFactory is configured in the configuration root of an application, this can be done conveniently, by calling the dispose method of the logger factory.

# on application shutdown:
await logger_factory.dispose()

Dependency injection

rolog is integrated with rodi dependency injection library, to support injection of loggers per activated class name. When a class that expects a parameter of rolog.Logger type is activated, it receives a logger for the category of the class name itself. For more information, please refer to the dedicated page in project wiki.

Documentation

Please refer to documentation in the project wiki: https://github.com/RobertoPrevato/rolog/wiki.

Develop and run tests locally

pip install -r dev_requirements.txt

# run tests using automatic discovery:
pytest

Project details


Download files

Download the file for your platform. If you're not sure which to choose, learn more about installing packages.

Source Distribution

rolog-1.0.2.tar.gz (7.5 kB view details)

Uploaded Source

Built Distribution

If you're not sure about the file name format, learn more about wheel file names.

rolog-1.0.2-py3-none-any.whl (8.1 kB view details)

Uploaded Python 3

File details

Details for the file rolog-1.0.2.tar.gz.

File metadata

  • Download URL: rolog-1.0.2.tar.gz
  • Upload date:
  • Size: 7.5 kB
  • Tags: Source
  • Uploaded using Trusted Publishing? No
  • Uploaded via: twine/1.13.0 pkginfo/1.5.0.1 requests/2.22.0 setuptools/40.6.2 requests-toolbelt/0.9.1 tqdm/4.32.1 CPython/3.7.2

File hashes

Hashes for rolog-1.0.2.tar.gz
Algorithm Hash digest
SHA256 9a20de4a5f14e43a2a65dbe9fde7a3a3c4e82d03eed2b18eac4ad594aebe4cc1
MD5 5d79651581107f3ea18acad70c573953
BLAKE2b-256 59b8f1552b868fb922a2ddfb039c0352f7ea5330c7784543d5e210617f815219

See more details on using hashes here.

File details

Details for the file rolog-1.0.2-py3-none-any.whl.

File metadata

  • Download URL: rolog-1.0.2-py3-none-any.whl
  • Upload date:
  • Size: 8.1 kB
  • Tags: Python 3
  • Uploaded using Trusted Publishing? No
  • Uploaded via: twine/1.13.0 pkginfo/1.5.0.1 requests/2.22.0 setuptools/40.6.2 requests-toolbelt/0.9.1 tqdm/4.32.1 CPython/3.7.2

File hashes

Hashes for rolog-1.0.2-py3-none-any.whl
Algorithm Hash digest
SHA256 2aea11141cd89e9405b704df6a5e834a51bee4d1029fb6824173a25db3f505fc
MD5 4f7457e3bab63edf405aa254caa36080
BLAKE2b-256 648637f365c603b4adea6789b4c030e809625408a134ee5f994cb9838ef26fc8

See more details on using hashes here.

Supported by

AWS Cloud computing and Security Sponsor Datadog Monitoring Depot Continuous Integration Fastly CDN Google Download Analytics Pingdom Monitoring Sentry Error logging StatusPage Status page