Skip to main content

Spotify API Client

Project description

Spotify API Client

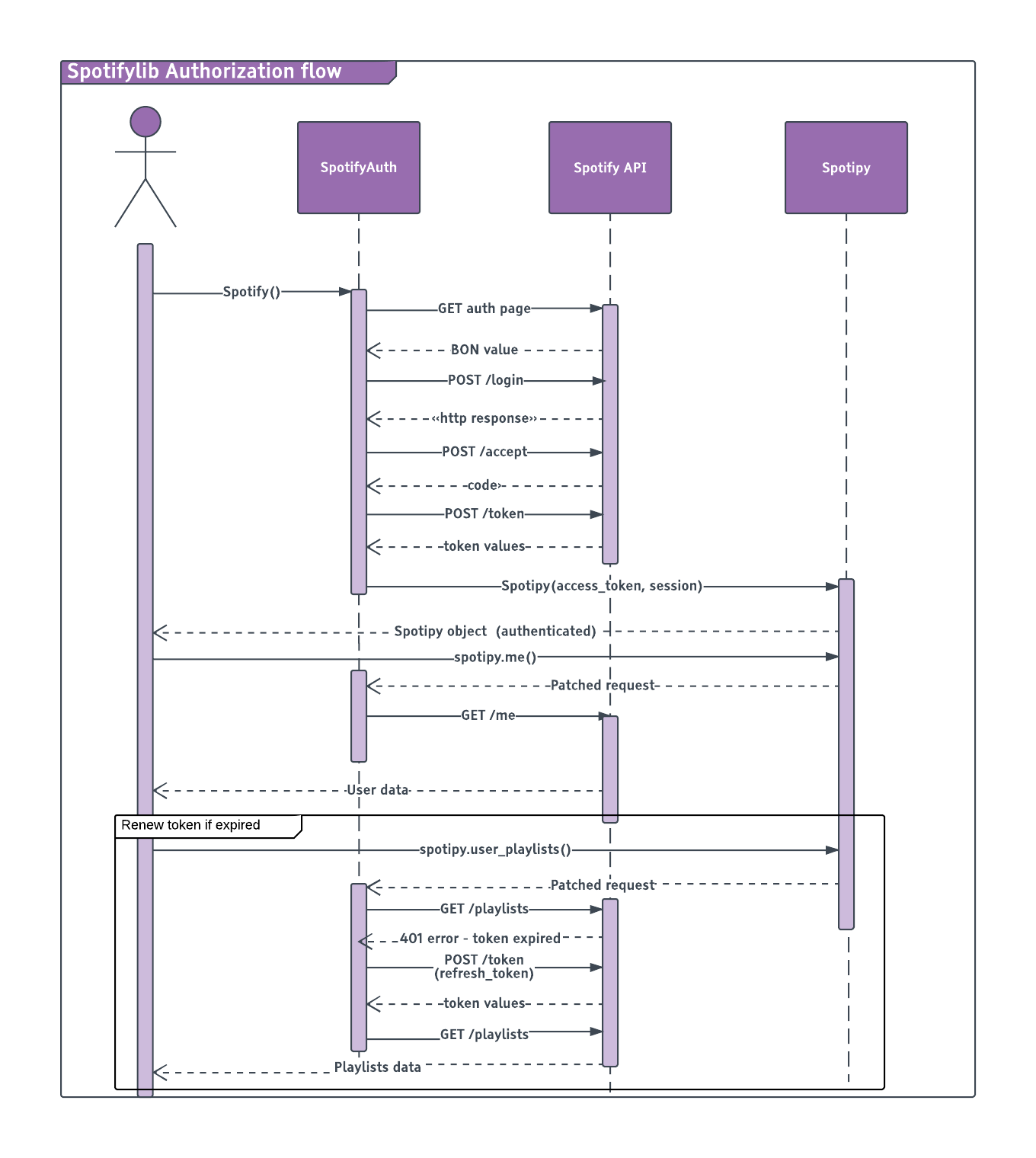
This library aims to implement Spotify’s Authorization flow without the user needing to create a third party application to authorize the application, redirect it to the callback and then manually authorize it with username and password.

This library goal is to make authorization transparent but using Spotipy’s functionality. It is implemented in a non-standard way that Spotify wouldn’t recommend so we can’t guarantee this would work forever.

Read more on USAGE.rst or Read the docs or check the code for substantial docstrings.

How does the library work

https://image.ibb.co/ekaugG/spotifylib_authorization_flow_Page_1_2.png

Features

  • Same features as Spotipy’s library but with transparent authentication

  • Renew’s the token transparently

History

0.1 (18-09-2017)

  • First release

0.1.1 (09-10-2017)

  • Docstrings

0.1.2 (13-10-2017)

  • Invalid token message moved to constants

  • Improved doc and examples

  • Add refresh token back to Token namedtuple from response

Project details


Download files

Download the file for your platform. If you're not sure which to choose, learn more about installing packages.

Source Distribution

spotifylib-0.1.2.tar.gz (16.4 kB view details)

Uploaded Source

Built Distribution

If you're not sure about the file name format, learn more about wheel file names.

spotifylib-0.1.2-py2.7.egg (21.7 kB view details)

Uploaded Egg

File details

Details for the file spotifylib-0.1.2.tar.gz.

File metadata

  • Download URL: spotifylib-0.1.2.tar.gz
  • Upload date:
  • Size: 16.4 kB
  • Tags: Source
  • Uploaded using Trusted Publishing? No

File hashes

Hashes for spotifylib-0.1.2.tar.gz
Algorithm Hash digest
SHA256 cc2769e1a0a0fe9d69999c69fd9a5efb953c032835266c7b57c4b4ee86a37e87
MD5 113c07db2d395556647298b00f6533f7
BLAKE2b-256 de8bea9a543286b5ed8772e536fb185838aa5e502763801183d75601bf865ae6

See more details on using hashes here.

File details

Details for the file spotifylib-0.1.2-py2.7.egg.

File metadata

  • Download URL: spotifylib-0.1.2-py2.7.egg
  • Upload date:
  • Size: 21.7 kB
  • Tags: Egg
  • Uploaded using Trusted Publishing? No

File hashes

Hashes for spotifylib-0.1.2-py2.7.egg
Algorithm Hash digest
SHA256 11f368593fd33ea7e64018db2b8c905b0b75bd2c59ab0f2340719bf679415487
MD5 c6c56cda099aebdecce17371d659f7ff
BLAKE2b-256 d434c4b31102890f263ed7753226a8f4a42f906237f7514fd8de3bc002272528

See more details on using hashes here.

Supported by

AWS Cloud computing and Security Sponsor Datadog Monitoring Depot Continuous Integration Fastly CDN Google Download Analytics Pingdom Monitoring Sentry Error logging StatusPage Status page